ns-3 is intended to support traditional routing approaches and protocols, support ports of open source routing implementations, and facilitate research into unorthodox routing techniques. The overall routing architecture is described below in Routing architecture. Users who wish to just read about how to configure global routing for wired topologies can read Global centralized routing. Unicast routing protocols are described in Unicast routing. Multicast routing is documented in Multicast routing.
Overview of routing
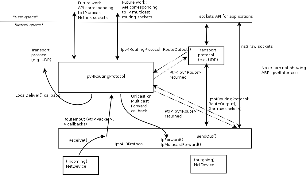
Overview of routing shows the overall routing architecture for Ipv4. The key objects are Ipv4L3Protocol, Ipv4RoutingProtocol(s) (a class to which all routing/forwarding has been delegated from Ipv4L3Protocol), and Ipv4Route(s).
Ipv4L3Protocol must have at least one Ipv4RoutingProtocol added to it at simulation setup time. This is done explicitly by calling Ipv4::SetRoutingProtocol ().
The abstract base class Ipv4RoutingProtocol () declares a minimal interface, consisting of two methods: RouteOutput () and RouteInput (). For packets traveling outbound from a host, the transport protocol will query Ipv4 for the Ipv4RoutingProtocol object interface, and will request a route via Ipv4RoutingProtocol::RouteOutput (). A Ptr to Ipv4Route object is returned. This is analagous to a dst_cache entry in Linux. The Ipv4Route is carried down to the Ipv4L3Protocol to avoid a second lookup there. However, some cases (e.g. Ipv4 raw sockets) will require a call to RouteOutput() directly from Ipv4L3Protocol.
For packets received inbound for forwarding or delivery, the following steps occur. Ipv4L3Protocol::Receive() calls Ipv4RoutingProtocol::RouteInput(). This passes the packet ownership to the Ipv4RoutingProtocol object. There are four callbacks associated with this call:
The Ipv4RoutingProtocol must eventually call one of these callbacks for each packet that it takes responsibility for. This is basically how the input routing process works in Linux.
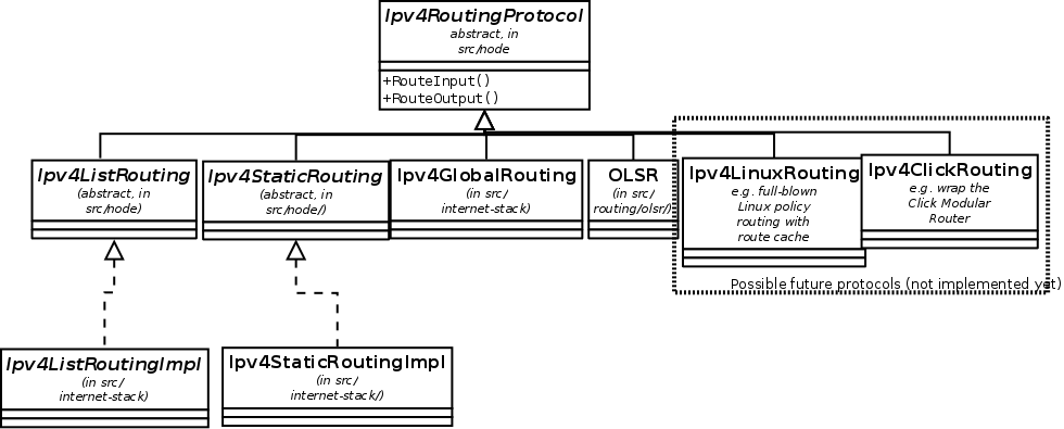
Ipv4Routing specialization.
This overall architecture is designed to support different routing approaches, including (in the future) a Linux-like policy-based routing implementation, proactive and on-demand routing protocols, and simple routing protocols for when the simulation user does not really care about routing.
Ipv4Routing specialization. illustrates how multiple routing protocols derive from this base class. A class Ipv4ListRouting (implementation class Ipv4ListRoutingImpl) provides the existing list routing approach in ns-3. Its API is the same as base class Ipv4Routing except for the ability to add multiple prioritized routing protocols (Ipv4ListRouting::AddRoutingProtocol(), Ipv4ListRouting::GetRoutingProtocol()).
The details of these routing protocols are described below in Unicast routing. For now, we will first start with a basic unicast routing capability that is intended to globally build routing tables at simulation time t=0 for simulation users who do not care about dynamic routing.
Global centralized routing is sometimes called “God” routing; it is a special implementation that walks the simulation topology and runs a shortest path algorithm, and populates each node’s routing tables. No actual protocol overhead (on the simulated links) is incurred with this approach. It does have a few constraints:
Presently, global centralized IPv4 unicast routing over both point-to-point and shared (CSMA) links is supported.
By default, when using the ns-3 helper API and the default InternetStackHelper, global routing capability will be added to the node, and global routing will be inserted as a routing protocol with lower priority than the static routes (i.e., users can insert routes via Ipv4StaticRouting API and they will take precedence over routes found by global routing).
The public API is very minimal. User scripts include the following::
#include "ns3/internet-module.h"
If the default InternetStackHelper is used, then an instance of global routing will be aggregated to each node. After IP addresses are configured, the following function call will cause all of the nodes that have an Ipv4 interface to receive forwarding tables entered automatically by the GlobalRouteManager::
Ipv4GlobalRoutingHelper::PopulateRoutingTables ();
Note: A reminder that the wifi NetDevice will work but does not take any wireless effects into account. For wireless, we recommend OLSR dynamic routing described below.
It is possible to call this function again in the midst of a simulation using the following additional public function::
Ipv4GlobalRoutingHelper::RecomputeRoutingTables ();
which flushes the old tables, queries the nodes for new interface information, and rebuilds the routes.
For instance, this scheduling call will cause the tables to be rebuilt at time 5 seconds::
Simulator::Schedule (Seconds (5),
&Ipv4GlobalRoutingHelper::RecomputeRoutingTables);
There are two attributes that govern the behavior. The first is Ipv4GlobalRouting::RandomEcmpRouting. If set to true, packets are randomly routed across equal-cost multipath routes. If set to false (default), only one route is consistently used. The second is Ipv4GlobalRouting::RespondToInterfaceEvents. If set to true, dynamically recompute the global routes upon Interface notification events (up/down, or add/remove address). If set to false (default), routing may break unless the user manually calls RecomputeRoutingTables() after such events. The default is set to false to preserve legacy ns-3 program behavior.
This section is for those readers who care about how this is implemented. A singleton object (GlobalRouteManager) is responsible for populating the static routes on each node, using the public Ipv4 API of that node. It queries each node in the topology for a “globalRouter” interface. If found, it uses the API of that interface to obtain a “link state advertisement (LSA)” for the router. Link State Advertisements are used in OSPF routing, and we follow their formatting.
It is important to note that all of these computations are done before packets are flowing in the network. In particular, there are no overhead or control packets being exchanged when using this implementation. Instead, this global route manager just walks the list of nodes to build the necessary information and configure each node’s routing table.
The GlobalRouteManager populates a link state database with LSAs gathered from the entire topology. Then, for each router in the topology, the GlobalRouteManager executes the OSPF shortest path first (SPF) computation on the database, and populates the routing tables on each node.
The quagga (http://www.quagga.net) OSPF implementation was used as the basis for the routing computation logic. One benefit of following an existing OSPF SPF implementation is that OSPF already has defined link state advertisements for all common types of network links:
Therefore, we think that enabling these other link types will be more straightforward now that the underlying OSPF SPF framework is in place.
Presently, we can handle IPv4 point-to-point, numbered links, as well as shared broadcast (CSMA) links. Equal-cost multipath is also supported. Although wireless link types are supported by the implementation, note that due to the nature of this implementation, any channel effects will not be considered and the routing tables will assume that every node on the same shared channel is reachable from every other node (i.e. it will be treated like a broadcast CSMA link).
The GlobalRouteManager first walks the list of nodes and aggregates a GlobalRouter interface to each one as follows::
typedef std::vector < Ptr<Node> >::iterator Iterator;
for (Iterator i = NodeList::Begin (); i != NodeList::End (); i++)
{
Ptr<Node> node = *i;
Ptr<GlobalRouter> globalRouter = CreateObject<GlobalRouter> (node);
node->AggregateObject (globalRouter);
}
This interface is later queried and used to generate a Link State Advertisement for each router, and this link state database is fed into the OSPF shortest path computation logic. The Ipv4 API is finally used to populate the routes themselves.
There are presently seven unicast routing protocols defined for IPv4 and two for IPv6:
In the future, this architecture should also allow someone to implement a Linux-like implementation with routing cache, or a Click modular router, but those are out of scope for now.
This section describes the current default ns-3 Ipv4RoutingProtocol. Typically, multiple routing protocols are supported in user space and coordinate to write a single forwarding table in the kernel. Presently in ns-3, the implementation instead allows for multiple routing protocols to build/keep their own routing state, and the IPv4 implementation will query each one of these routing protocols (in some order determined by the simulation author) until a route is found.
We chose this approach because it may better facilitate the integration of disparate routing approaches that may be difficult to coordinate the writing to a single table, approaches where more information than destination IP address (e.g., source routing) is used to determine the next hop, and on-demand routing approaches where packets must be cached.
Class Ipv4ListRouting provides a pure virtual function declaration for the method that allows one to add a routing protocol::
void AddRoutingProtocol (Ptr<Ipv4RoutingProtocol> routingProtocol,
int16_t priority);
This method is implemented by class Ipv4ListRoutingImpl in the internet-stack module.
The priority variable above governs the priority in which the routing protocols are inserted. Notice that it is a signed int. By default in ns-3, the helper classes will instantiate a Ipv4ListRoutingImpl object, and add to it an Ipv4StaticRoutingImpl object at priority zero. Internally, a list of Ipv4RoutingProtocols is stored, and and the routing protocols are each consulted in decreasing order of priority to see whether a match is found. Therefore, if you want your Ipv4RoutingProtocol to have priority lower than the static routing, insert it with priority less than 0; e.g.::
Ptr<MyRoutingProtocol> myRoutingProto = CreateObject<MyRoutingProtocol> ();
listRoutingPtr->AddRoutingProtocol (myRoutingProto, -10);
Upon calls to RouteOutput() or RouteInput(), the list routing object will search the list of routing protocols, in priority order, until a route is found. Such routing protocol will invoke the appropriate callback and no further routing protocols will be searched.
This IPv4 routing protocol was originally ported from the OLSR-UM implementation for ns-2. The implementation is found in the src/olsr directory, and an example script is in examples/simple-point-to-point-olsr.cc.
Typically, OLSR is enabled in a main program by use of an OlsrHelper class that installs OLSR into an Ipv4ListRoutingProtocol object. The following sample commands will enable OLSR in a simulation using this helper class along with some other routing helper objects. The setting of priority value 10, ahead of the staticRouting priority of 0, means that OLSR will be consulted for a route before the node’s static routing table.:
NodeContainer c:
...
// Enable OLSR
NS_LOG_INFO ("Enabling OLSR Routing.");
OlsrHelper olsr;
Ipv4StaticRoutingHelper staticRouting;
Ipv4ListRoutingHelper list;
list.Add (staticRouting, 0);
list.Add (olsr, 10);
InternetStackHelper internet;
internet.SetRoutingHelper (list);
internet.Install (c);
Once installed,the OLSR “main interface” can be set with the SetMainInterface() command. If the user does not specify a main address, the protocol will select the first primary IP address that it finds, starting first the loopback interface and then the next non-loopback interface found, in order of Ipv4 interface index. The loopback address of 127.0.0.1 is not selected. In addition, a number of protocol constants are defined in olsr-routing-protocol.cc.
Olsr is started at time zero of the simulation, based on a call to Object::Start() that eventually calls OlsrRoutingProtocol::DoStart(). Note: a patch to allow the user to start and stop the protocol at other times would be welcome.
Presently, OLSR is limited to use with an Ipv4ListRouting object, and does not respond to dynamic changes to a device’s IP address or link up/down notifications; i.e. the topology changes are due to loss/gain of connectivity over a wireless channel.
The following function is used to add a static multicast route to a node::
void
Ipv4StaticRouting::AddMulticastRoute (Ipv4Address origin,
Ipv4Address group,
uint32_t inputInterface,
std::vector<uint32_t> outputInterfaces);
A multicast route must specify an origin IP address, a multicast group and an input network interface index as conditions and provide a vector of output network interface indices over which packets matching the conditions are sent.
Typically there are two main types of multicast routes: routes of the first kind are used during forwarding. All of the conditions must be explicitly provided. The second kind of routes are used to get packets off of a local node. The difference is in the input interface. Routes for forwarding will always have an explicit input interface specified. Routes off of a node will always set the input interface to a wildcard specified by the index Ipv4RoutingProtocol::IF_INDEX_ANY.
For routes off of a local node wildcards may be used in the origin and multicast group addresses. The wildcard used for Ipv4Adresses is that address returned by Ipv4Address::GetAny () – typically “0.0.0.0”. Usage of a wildcard allows one to specify default behavior to varying degrees.
For example, making the origin address a wildcard, but leaving the multicast group specific allows one (in the case of a node with multiple interfaces) to create different routes using different output interfaces for each multicast group.
If the origin and multicast addresses are made wildcards, you have created essentially a default multicast address that can forward to multiple interfaces. Compare this to the actual default multicast address that is limited to specifying a single output interface for compatibility with existing functionality in other systems.
Another command sets the default multicast route::
void
Ipv4StaticRouting::SetDefaultMulticastRoute (uint32_t outputInterface);
This is the multicast equivalent of the unicast version SetDefaultRoute. We tell the routing system what to do in the case where a specific route to a destination multicast group is not found. The system forwards packets out the specified interface in the hope that “something out there” knows better how to route the packet. This method is only used in initially sending packets off of a host. The default multicast route is not consulted during forwarding – exact routes must be specified using AddMulticastRoute for that case.
Since we’re basically sending packets to some entity we think may know better what to do, we don’t pay attention to “subtleties” like origin address, nor do we worry about forwarding out multiple interfaces. If the default multicast route is set, it is returned as the selected route from LookupStatic irrespective of origin or multicast group if another specific route is not found.
Finally, a number of additional functions are provided to fetch and remove multicast routes::
uint32_t GetNMulticastRoutes (void) const;
Ipv4MulticastRoute *GetMulticastRoute (uint32_t i) const;
Ipv4MulticastRoute *GetDefaultMulticastRoute (void) const;
bool RemoveMulticastRoute (Ipv4Address origin,
Ipv4Address group,
uint32_t inputInterface);
void RemoveMulticastRoute (uint32_t index);