A Discrete-Event Network Simulator
Models

Wimax NetDevice

This chapter describes the ns-3 WimaxNetDevice and related models. By adding WimaxNetDevice objects to ns-3 nodes, one can create models of 802.16-based networks. Below, we list some more details about what the ns-3 WiMAX models cover but, in summary, the most important features of the ns-3 model are:

  • a scalable and realistic physical layer and channel model
  • a packet classifier for the IP convergence sublayer
  • efficient uplink and downlink schedulers
  • support for Multicast and Broadcast Service (MBS), and
  • packet tracing functionality

The source code for the WiMAX models lives in the directory src/wimax.

There have been two academic papers published on this model:

  • M.A. Ismail, G. Piro, L.A. Grieco, and T. Turletti, “An Improved IEEE 802.16 WiMAX Module for the NS-3 Simulator”, SIMUTools 2010 Conference, March 2010.
  • J. Farooq and T. Turletti, “An IEEE 802.16 WiMAX module for the NS-3 Simulator,” SIMUTools 2009 Conference, March 2009.

Scope of the model

From a MAC perspective, there are two basic modes of operation, that of a Subscriber Station (SS) or a Base Station (BS). These are implemented as two subclasses of the base class ns3::NetDevice, class SubscriberStationNetDevice and class BaseStationNetDevice. As is typical in ns-3, there is also a physical layer class WimaxPhy and a channel class WimaxChannel which serves to hold the references to all of the attached Phy devices. The main physical layer class is the SimpleOfdmWimaxChannel class.

Another important aspect of WiMAX is the uplink and downlink scheduler, and there are three primary scheduler types implemented:

  • SIMPLE: a simple priority based FCFS scheduler
  • RTPS: a real-time polling service (rtPS) scheduler
  • MBQOS: a migration-based uplink scheduler

The following additional aspects of the 802.16 specifications, as well as physical layer and channel models, are modelled:

  • leverages existing ns-3 wireless propagation loss and delay models, as well as ns-3 mobility models
  • Point-to-Multipoint (PMP) mode and the WirelessMAN-OFDM PHY layer
  • Initial Ranging
  • Service Flow Initialization
  • Management Connection
  • Transport Initialization
  • UGS, rtPS, nrtPS, and BE connections

The following aspects are not presently modelled but would be good topics for future extensions:

  • OFDMA PHY layer
  • Link adaptation
  • Mesh topologies
  • ARQ
  • ertPS connection
  • packet header suppression

Using the Wimax models

The main way that users who write simulation scripts will typically interact with the Wimax models is through the helper API and through the publicly visible attributes of the model.

The helper API is defined in src/wimax/helper/wimax-helper.{cc,h}.

The example src/wimax/examples/wimax-simple.cc contains some basic code that shows how to set up the model::

switch (schedType)
  {
  case 0:
    scheduler = WimaxHelper::SCHED_TYPE_SIMPLE;
    break;
  case 1:
    scheduler = WimaxHelper::SCHED_TYPE_MBQOS;
    break;
  case 2:
    scheduler = WimaxHelper::SCHED_TYPE_RTPS;
    break;
  default:
    scheduler = WimaxHelper::SCHED_TYPE_SIMPLE;
  }

NodeContainer ssNodes;
NodeContainer bsNodes;

ssNodes.Create (2);
bsNodes.Create (1);

WimaxHelper wimax;

NetDeviceContainer ssDevs, bsDevs;

ssDevs = wimax.Install (ssNodes,
                        WimaxHelper::DEVICE_TYPE_SUBSCRIBER_STATION,
                        WimaxHelper::SIMPLE_PHY_TYPE_OFDM,
                        scheduler);
bsDevs = wimax.Install (bsNodes, WimaxHelper::DEVICE_TYPE_BASE_STATION, WimaxHelper::SIMPLE_PHY_TYPE_OFDM, scheduler);

This example shows that there are two subscriber stations and one base station created. The helper method Install allows the user to specify the scheduler type, the physical layer type, and the device type.

Different variants of Install are available; for instance, the example src/wimax/examples/wimax-multicast.cc shows how to specify a non-default channel or propagation model::

channel = CreateObject<SimpleOfdmWimaxChannel> ();
channel->SetPropagationModel (SimpleOfdmWimaxChannel::COST231_PROPAGATION);
ssDevs = wimax.Install (ssNodes,
                        WimaxHelper::DEVICE_TYPE_SUBSCRIBER_STATION,
                        WimaxHelper::SIMPLE_PHY_TYPE_OFDM,
                        channel,
                        scheduler);
Ptr<WimaxNetDevice> dev = wimax.Install (bsNodes.Get (0),
                                         WimaxHelper::DEVICE_TYPE_BASE_STATION,
                                         WimaxHelper::SIMPLE_PHY_TYPE_OFDM,
                                         channel,
                                         scheduler);

Mobility is also supported in the same way as in Wifi models; see the src/wimax/examples/wimax-multicast.cc.

Another important concept in WiMAX is that of a service flow. This is a unidirectional flow of packets with a set of QoS parameters such as traffic priority, rate, scheduling type, etc. The base station is responsible for issuing service flow identifiers and mapping them to WiMAX connections. The following code from src/wimax/examples/wimax-multicast.cc shows how this is configured from a helper level::

ServiceFlow MulticastServiceFlow = wimax.CreateServiceFlow (ServiceFlow::SF_DIRECTION_DOWN,
                                                             ServiceFlow::SF_TYPE_UGS,
                                                             MulticastClassifier);

 bs->GetServiceFlowManager ()->AddMulticastServiceFlow (MulticastServiceFlow, WimaxPhy::MODULATION_TYPE_QPSK_12);

Wimax Attributes

The WimaxNetDevice makes heavy use of the ns-3 attributes subsystem for configuration and default value management. Presently, approximately 60 values are stored in this system.

For instance, class ns-3::SimpleOfdmWimaxPhy exports these attributes:

  • NoiseFigure: Loss (dB) in the Signal-to-Noise-Ratio due to non-idealities in the receiver.
  • TxPower: Transmission power (dB)
  • G: The ratio of CP time to useful time
  • txGain: Transmission gain (dB)
  • RxGain: Reception gain (dB)
  • Nfft: FFT size
  • TraceFilePath: Path to the directory containing SNR to block error rate files

For a full list of attributes in these models, consult the Doxygen page that lists all attributes for ns-3.

Wimax Tracing

ns-3 has a sophisticated tracing infrastructure that allows users to hook into existing trace sources, or to define and export new ones.

Many ns-3 users use the built-in Pcap or Ascii tracing, and the WimaxHelper has similar APIs::

AsciiTraceHelper ascii;
WimaxHelper wimax;
wimax.EnablePcap ("wimax-program", false);
wimax.EnableAsciiAll (ascii.CreateFileStream ("wimax-program.tr");

Unlike other helpers, there is also a special EnableAsciiForConnection() method that limits the ascii tracing to a specific device and connection.

These helpers access the low level trace sources that exist in the WiMAX physical layer, net device, and queue models. Like other ns-3 trace sources, users may hook their own functions to these trace sources if they want to do customized things based on the packet events. See the Doxygen List of trace sources for a complete list of these sources.

Wimax MAC model

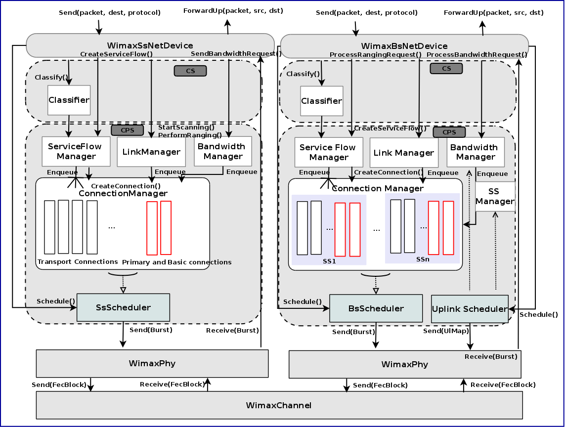
The 802.16 model provided in ns-3 attempts to provide an accurate MAC and PHY level implementation of the 802.16 specification with the Point-to-Multipoint (PMP) mode and the WirelessMAN-OFDM PHY layer. The model is mainly composed of three layers:

  • The convergence sublayer (CS)
  • The MAC CP Common Part Sublayer (MAC-CPS)
  • Physical (PHY) layer

The following figure WiMAX architecture shows the relationships of these models.

_images/WimaxArchitecture.png

WiMAX architecture

Convergence Sublayer

The Convergence sublayer (CS) provided with this module implements the Packet CS, designed to work with the packet-based protocols at higher layers. The CS is responsible of receiving packet from the higher layer and from peer stations, classifying packets to appropriate connections (or service flows) and processing packets. It keeps a mapping of transport connections to service flows. This enables the MAC CPS identifying the Quality of Service (QoS) parameters associated to a transport connection and ensuring the QoS requirements. The CS currently employs an IP classifier.

IP Packet Classifier

An IP packet classifier is used to map incoming packets to appropriate connections based on a set of criteria. The classifier maintains a list of mapping rules which associate an IP flow (src IP address and mask, dst IP address and mask, src port range, dst port range and protocol) to one of the service flows. By analyzing the IP and the TCP/UDP headers the classifier will append the incoming packet (from the upper layer) to the queue of the appropriate WiMAX connection. Class IpcsClassifier and class IpcsClassifierRecord implement the classifier module for both SS and BS

MAC Common Part Sublayer

The MAC Common Part Sublayer (CPS) is the main sublayer of the IEEE 802.16 MAC and performs the fundamental functions of the MAC. The module implements the Point-Multi-Point (PMP) mode. In PMP mode BS is responsible of managing communication among multiple SSs. The key functionalities of the MAC CPS include framing and addressing, generation of MAC management messages, SS initialization and registration, service flow management, bandwidth management and scheduling services. Class WimaxNetDevice represents the MAC layer of a WiMAX network device. This class extends the class NetDevice of the ns-3 API that provides abstraction of a network device. Class WimaxNetDevice is further extended by class BaseStationNetDevice and class SubscriberStationNetDevice, defining MAC layers of BS and SS, respectively. Besides these main classes, the key functions of MAC are distributed to several other classes.

Framing and Management Messages

The module implements a frame as a fixed duration of time, i.e., frame boundaries are defined with respect to time. Each frame is further subdivided into downlink (DL) and uplink (UL) subframes. The module implements the Time Division Duplex (TDD) mode where DL and UL operate on same frequency but are separated in time. A number of DL and UL bursts are then allocated in DL and UL subframes, respectively. Since the standard allows sending and receiving bursts of packets in a given DL or UL burst, the unit of transmission at the MAC layer is a packet burst. The module implements a special PacketBurst data structure for this purpose. A packet burst is essentially a list of packets. The BS downlink and uplink schedulers, implemented by class BSScheduler and class UplinkScheduler, are responsible of generating DL and UL subframes, respectively. In the case of DL, the subframe is simulated by transmitting consecutive bursts (instances PacketBurst). In case of UL, the subframe is divided, with respect to time, into a number of slots. The bursts transmitted by the SSs in these slots are then aligned to slot boundaries. The frame is divided into integer number of symbols and Physical Slots (PS) which helps in managing bandwidth more effectively. The number of symbols per frame depends on the underlying implementation of the PHY layer. The size of a DL or UL burst is specified in units of symbols.

Network Entry and Initialization

The network entry and initialization phase is basically divided into two sub-phases, (1) scanning and synchronization and (2) initial ranging. The entire phase is performed by the LinkManager component of SS and BS. Once an SS wants to join the network, it first scans the downlink frequencies to search for a suitable channel. The search is complete as soon as it detects a PHY frame. The next step is to establish synchronization with the BS. Once SS receives a Downlink-MAP (DL-MAP) message the synchronization phase is complete and it remains synchronized as long as it keeps receiving DL-MAP and Downlink Channel Descriptor (DCD) messages. After the synchronization is established, SS waits for a Uplink Channel Descriptor (UCD) message to acquire uplink channel parameters. Once acquired, the first sub-phase of the network entry and initialization is complete. Once synchronization is achieved, the SS waits for a UL-MAP message to locate a special grant, called initial ranging interval, in the UL subframe. This grant is allocated by the BS Uplink Scheduler at regular intervals. Currently this interval is set to 0.5 ms, however the user is enabled to modify its value from the simulation script.

Connections and Addressing

All communication at the MAC layer is carried in terms of connections. The standard defines a connection as a unidirectional mapping between the SS and BS’s MAC entities for the transmission of traffic. The standard defines two types of connections: management connections for transmitting control messages and transport connections for data transmission. A connection is identified by a 16-bit Connection Identifier (CID). Class WimaxConnection and class Cid implement the connection and CID, respectively. Note that each connection maintains its own transmission queue where packets to transmit on that connection are queued. The ConnectionManager component of BS is responsible of creating and managing connections for all SSs.

The two key management connections defined by the standard, namely the Basic and Primary management connections, are created and allocated to the SS during the ranging process. Basic connection plays an important role throughout the operation of SS also because all (unicast) DL and UL grants are directed towards SS’s Basic CID. In addition to management connections, an SS may have one or more transport connections to send data packets. The Connection Manager component of SS manages the connections associated to SS. As defined by the standard, a management connection is bidirectional, i.e., a pair of downlink and uplink connections is represented by the same CID. This feature is implemented in a way that one connection (in DL direction) is created by the BS and upon receiving the CID the SS then creates an identical connection (in UL direction) with the same CID.

Scheduling Services

The module supports the four scheduling services defined by the 802.16-2004 standard:

  • Unsolicited Grant Service (UGS)
  • Real-Time Polling Services (rtPS)
  • Non Real-Time Polling Services (nrtPS)
  • Best Effort (BE)

These scheduling services behave differently with respect to how they request bandwidth as well as how the it is granted. Each service flow is associated to exactly one scheduling service, and the QoS parameter set associated to a service flow actually defines the scheduling service it belongs to. When a service flow is created the UplinkScheduler calculates necessary parameters such as grant size and grant interval based on QoS parameters associated to it.

WiMAX Outbound Schedulers Model

Besides the uplink scheduler these are the outbound schedulers at BS and SS side (BSScheduler and SSScheduler). The outbound schedulers decide which of the packets from the outbound queues will be transmitted in a given allocation. The outbound scheduler at the BS schedules the downlink traffic, i.e., packets to be transmitted to the SSs in the downlink subframe. Similarly the outbound scheduler at a SS schedules the packet to be transmitted in the uplink allocation assigned to that SS in the uplink subframe. All three schedulers have been implemented to work as FCFS scheduler, as they allocate grants starting from highest priority scheduling service to the lower priority one (UGS> rtPS> nrtPS> BE). The standard does not suggest any scheduling algorithm and instead leaves this decision up to the manufacturers. Of course more sophisticated algorithms can be added later if required.

WimaxChannel and WimaxPhy models

The module implements the Wireless MAN OFDM PHY specifications as the more relevant for implementation as it is the schema chosen by the WiMAX Forum. This specification is designed for non-light-of-sight (NLOS) including fixed and mobile broadband wireless access. The proposed model uses a 256 FFT processor, with 192 data subcarriers. It supports all the seven modulation and coding schemes specified by Wireless MAN-OFDM. It is composed of two parts: the channel model and the physical model.

Channel model

The channel model we propose is implemented by the class SimpleOFDMWimaxChannel which extends the class wimaxchannel. The channel entity has a private structure named m_phyList which handles all the physical devices connected to it. When a physical device sends a packet (FEC Block) to the channel, the channel handles the packet, and then for each physical device connected to it, it calculates the propagation delay, the path loss according to a given propagation model and eventually forwards the packet to the receiver device. The channel class uses the method GetDistanceFrom() to calculate the distance between two physical entities according to their 3D coordinates. The delay is computed as delay = distance/C, where C is the speed of the light.

Physical model

The physical layer performs two main operations: (i) It receives a burst from a channel and forwards it to the MAC layer, (ii) it receives a burst from the MAC layer and transmits it on the channel. In order to reduce the simulation complexity of the WiMAX physical layer, we have chosen to model offline part of the physical layer. More specifically we have developed an OFDM simulator to generate trace files used by the reception process to evaluate if a FEC block can be correctly decoded or not.

Transmission Process: A burst is a set of WiMAX MAC PDUs. At the sending process, a burst is converted into bit-streams and then splitted into smaller FEC blocks which are then sent to the channel with a power equal P_tx.

Reception Process: The reception process includes the following operations:

  1. Receive a FEC block from the channel.
  2. Calculate the noise level.
  3. Estimate the signal to noise ratio (SNR) with the following formula.
  4. Determine if a FEC block can be correctly decoded.
  5. Concatenate received FEC blocks to reconstruct the original burst.
  6. Forward the burst to the upper layer.

The developed process to evaluate if a FEC block can be correctly received or not uses pre-generated traces. The trace files are generated by an external OFDM simulator (described later). A class named SNRToBlockErrorRateManager handles a repository containing seven trace files (one for each modulation and coding scheme). A repository is specific for a particular channel model.

A trace file is made of 6 columns. The first column provides the SNR value (1), whereas the other columns give respectively the bit error rate BER (2), the block error rate BlcER(3), the standard deviation on BlcER, and the confidence interval (4 and 5). These trace files are loaded into memory by the SNRToBlockErrorRateManager entity at the beginning of the simulation.

Currently, The first process uses the first and third columns to determine if a FEC block is correctly received. When the physical layer receives a packet with an SNR equal to SNR_rx, it asks the SNRToBlockErrorRateManager to return the corresponding block error rate BlcER. A random number RAND between 0 and 1 is then generated. If RAND is greater than BlcER, then the block is correctly received, otherwise the block is considered erroneous and is ignored.

The module provides defaults SNR to block error rate traces in default-traces.h. The traces have been generated by an External WiMAX OFDM simulator. The simulator is based on an external mathematics and signal processing library IT++ and includes : a random block generator, a Reed Solomon (RS) coder, a convolutional coder, an interleaver, a 256 FFT-based OFDM modulator, a multi-path channel simulator and an equalizer. The multipath channel is simulated using the TDL_channel class of the IT++ library.

Users can configure the module to use their own traces generated by another OFDM simulator or ideally by performing experiments in real environment. For this purpose, a path to a repository containing trace files should be provided. If no repository is provided the traces form default-traces.h will be loaded. A valid repository should contain 7 files, one for each modulation and coding scheme.

The names of the files should respect the following format: modulation0.txt for modulation 0, modulation1.txt for modulation 1 and so on... The file format should be as follows:

SNR_value1   BER  Blc_ER  STANDARD_DEVIATION  CONFIDENCE_INTERVAL1  CONFIDENCE_INTERVAL2
SNR_value2   BER  Blc_ER  STANDARD_DEVIATION  CONFIDENCE_INTERVAL1  CONFIDENCE_INTERVAL2
 ...          ...  ...     ...                 ...                   ...
 ...          ...  ...     ...                 ...                   ...