18. IEEE 802.15.4: Low-Rate Wireless Personal Area Network (LR-WPAN)

This chapter describes the implementation of ns-3 models for the low-rate, wireless personal area network (LR-WPAN) as specified by IEEE standard 802.15.4 (2003,2006,2011 and a few features of 2015). The current emphasis is on direct transmissions running on both, slotted and unslotted mode (CSMA/CA) of IEEE 802.15.4 operation for use in Zigbee (TM) and 6LoWPAN networks.

Both beacon and non-beacon modes are supported as well as the bootstrap mechanism (scan and association).

In general, this document describes what is modeled and how it is modeled; the following section Scope and Limitations provides more details about what is not covered or what is missing in the model.

The model is implemented into the src/lrwpan/ folder.

The model design closely follows the standard from an architectural standpoint.

_images/lr-wpan-arch.png

Architecture and scope of lr-wpan models

The grey areas in the figure (adapted from Fig 3. of IEEE Std. 802.15.4-2006) show the scope of the model.

The Spectrum NetDevice from Nicola Baldo is the basis for the implementation.

The implementation also borrows some ideas from the ns-2 models developed by Zheng and Lee.

The APIs closely follow the standard, adapted for ns-3 naming conventions and idioms. The APIs are organized around the concept of service primitives as shown in the following figure adapted from Figure 14 of IEEE Std. 802.15.4-2006.

_images/lr-wpan-primitives.png

Service primitives

The APIs primitives are organized around four conceptual services and service access points (SAP):

  • MAC data service (MCPS)

  • MAC management service (MLME)

  • PHY data service (PD)

  • PHY management service (PLME)

In general, primitives are standardized as follows (e.g. Sec 7.1.1.1.1 of IEEE 802.15.4-2006)::

MCPS-DATA.request(
                  SrcAddrMode,
                  DstAddrMode,
                  DstPANId,
                  DstAddr,
                  msduLength,
                  msdu,
                  msduHandle,
                  TxOptions,
                  SecurityLevel,
                  KeyIdMode,
                  KeySource,
                  KeyIndex
                 )

In ns-3 this maps to classes, structs and methods such as::

struct McpsDataRequestParameters
{
  uint8_t m_srcAddrMode;
  uint8_t m_dstAddrMode;
  ...
};

void
LrWpanMac::McpsDataRequest(McpsDataRequestParameters params)
{
...
}

The MAC primitives currently supported by the ns-3 model are:

  • MCPS-DATA (Request, Confirm, Indication)

  • MLME-START (Request, Confirm)

  • MLME-SCAN (Request, Confirm)

  • MLME-BEACON-NOFIFY (Indication)

  • MLME-ASSOCIATE.Request (Request, Confirm, Response, Indication)

  • MLME-POLL (Confirm)

  • MLME-COMM-STATUS (Indication)

  • MLME-SYNC (Request)

  • MLME-SYNC-LOSS (Indication)

  • MLME-SET (Request, Confirm)

  • MLME-GET (Request, Confirm)

The PHY primitives currently supported by the ns-3 model are:

  • PLME-CCA (Request, Confirm)

  • PD-DATA (Request, Confirm, Indication)

  • PLME-SET-TRX-STATE (Request, Confirm)

  • PLME-SET (Request, Confirm)

  • PLME-GET (Request, Confirm)

For more information on primitives, See IEEE 802.15.4-2011, Table 8.

In addition, this module provides a configuration for connecting various components. The current design of the LrWpanNetDevice allows for the configuration of different instances of LrWpanMac, which can only be set before the initialization of the NetDevice. This design can be extended in the future to support other subclasses of LrWpanMacBase, enabling the configuration of different types of MAC layers using the same LrWpanNetDevice.

The LrWpanNetDevice presented in this module is intended to be used with other technology profiles, such as the 6LoWPAN and ZigBee stack.

18.1. Scope and Limitations

  • Indirect data transmissions are not supported but planned for a future update.

  • Interference is modeled as AWGN but this is currently not thoroughly tested.

  • The standard describes the support of multiple PHY band-modulations but currently, only 250kbps O-QPSK (channel page 0) is supported.

  • Active and passive MAC scans are able to obtain a LQI value from a beacon frame, however, the scan primitives assumes LQI is correctly implemented and does not check the validity of its value.

  • Configuration of the ED thresholds are currently not supported.

  • Coordinator realignment command is only supported in orphan scans.

  • Disassociation primitives are not supported.

  • Security is not supported.

  • Guaranteed Time Slots (GTS) are not supported.

  • Not all attributes are supported by the MLME-SET and MLME-GET primitives.

  • Indirect transmissions are only supported during the association process.

  • PHY and MAC are currently not supported by the attribute system. To change the behavior of the PHY and MAC the standard SET primitives (e.g. MLME-SET.request) must be used.

  • No radio energy model is supported.

  • The PHY does not include sleep state.

18.2. The PHY layer

The physical layer components consist of a PHY model, an error rate model, and a loss model. The PHY state transitions are roughly model after ATMEL’s AT86RF233.

_images/lr-wpan-phy.png

Ns-3 lr-wpan PHY basic operating mode state diagram

The error rate model presently models the error rate for IEEE 802.15.4 2.4 GHz AWGN channel for OQPSK; the model description can be found in IEEE Std 802.15.4-2006, section E.4.1.7. The Phy model is based on SpectrumPhy and it follows specification described in section 6 of IEEE Std 802.15.4-2006. It models PHY service specifications, PPDU formats, PHY constants and PIB attributes. It currently only supports the transmit power spectral density mask specified in 2.4 GHz per section 6.5.3.1. The noise power density assumes uniformly distributed thermal noise across the frequency bands. The loss model can fully utilize all existing simple (non-spectrum phy) loss models. The Phy model uses the existing single spectrum channel model. The physical layer is modeled at packet level, meaning there are no I/Q samples, chips, correlators or real bit decoding. Reception is modeled as follows: The physical layer is modeled at packet level, meaning that no I/Q samples, chips, correlators, or explicit bit decoding are simulated. Reception is modeled as follows. The signal-to-interference-plus-noise ratio (SINR) is computed from the received signal power, the thermal noise floor, and the aggregate interference from other ongoing transmissions in the channel.

At the end of the preamble, a preliminary SINR check is performed to determine whether the packet is decodable. If the SINR is greater than -5 dB (IEEE Std 802.15.4-2006, Appendix E, Figure E.2), the receiver locks onto the packet and continues reception. Otherwise, the packet is considered undecodable, dropped, and treated as interference for other ongoing receptions.

For packets that pass the preamble check, interference is tracked over the duration of the packet. At the end of reception, the error rate model is applied using the accumulated SINR and packet parameters to probabilistically determine whether the packet is successfully received or corrupted. If the SNR is below the sensitivity threshold, the reception is labeled as failed (i.e., cannot be heard by the radio).

The following figure shows the PPDU format and the relevant events and states during packet reception.

+-------------+------+
|   Preamble  |  SFD |
+-------------+------+----------+------------------------+
|         SHR        |   PHR    |      Payload (PSDU)    |
|       (4 bytes)    | (1 byte) |     (0 to 127 bytes)   |
+--------------------+----------+------------------------+
^             ^                                          ^
|             |                                          |
StartRx()   EndPreamble()                            EndRx() <==== ns-3 packet events

|-------------|------------------------------------------|   <==== PHY states during reception
     RX_ON                     BUSY_RX

Rx sensitivity is defined as the weakest possible signal point at which a receiver can receive and decode a packet with a high success rate. According to the standard (IEEE Std 802.15.4-2006, section 6.1.7), this corresponds to the point where the packet error rate is under 1% for 20 bytes PSDU reference packets (11 bytes MAC header + 7 bytes payload (MSDU) + FCS 2 bytes). Setting low Rx sensitivity values (increasing the radio hearing capabilities) have the effect to receive more packets (and at a greater distance) but it raises the probability to have dropped packets at the MAC layer or the probability of corrupted packets. By default, the receiver sensitivity is set to the maximum theoretical possible value of -106.58 dBm for the supported IEEE 802.15.4 O-QPSK 250kps. This rx sensitivity is set for the “perfect radio” which only considers the floor noise, in essence, this do not include the noise factor (noise introduced by imperfections in the demodulator chip or external factors). The receiver sensitivity can be changed to different values using SetRxSensitivity function in the PHY to simulate the hearing capabilities of different compliant radio transceivers (the standard minimum compliant Rx sensitivity is -85 dBm).:

                                                           (defined by the standard)
NoiseFloor          Max Sensitivity                          Min Sensitivity
-106.987dBm          -106.58dBm                                   -85dBm
 |-------------------------|------------------------------------------|
                       Noise Factor = 1
                           | <--------------------------------------->|
                                 Acceptable sensitivity range

The example lr-wpan-per-plot.cc shows that at given Rx sensitivity, packets are dropped regardless of their theoretical error probability. This program outputs a file named 802.15.4-per-vs-rxSignal.plt. Loading this file into gnuplot yields a file 802.15.4-per-vs-rsSignal.eps, which can be converted to pdf or other formats. Packet payload size, Tx power and Rx sensitivity can be configured. The point where the blue line crosses with the PER indicates the Rx sensitivity. The default output is shown below.

_images/802-15-4-per-sens.png

Default output of the program lr-wpan-per-plot.cc

18.3. The MAC layer

The MAC at present implements both, the unslotted CSMA/CA (non-beacon mode) and the slotted CSMA/CA (beacon-enabled mode). The beacon-enabled mode supports only direct transmissions. Indirect transmissions and Guaranteed Time Slots (GTS) are currently not supported.

The present implementation supports a single PAN coordinator, support for additional coordinators is under consideration for future releases.

The implemented MAC is similar to Contiki’s NullMAC, i.e., a MAC without sleep features. The radio is assumed to be always active (receiving or transmitting), of completely shut down. Frame reception is not disabled while performing the CCA.

The main API supported is the data transfer API (McpsDataRequest/Indication/Confirm). CSMA/CA according to Stc 802.15.4-2006, section 7.5.1.4 is supported. Frame reception and rejection according to Std 802.15.4-2006, section 7.5.6.2 is supported, including acknowledgements. Both short and extended addressing are supported. Various trace sources are supported, and trace sources can be hooked to sinks.

18.3.1. MAC layer modes

The MAC layer can operate in two different modes: beacon-enabled mode and non-beacon mode. In beacon-enabled mode, the PAN coordinator periodically transmits beacons to synchronize the devices in the PAN. The beacons define superframe structures that organize the channel time into active and inactive periods. During the active period, the channel time is further divided into a contention access period (CAP) and an optional contention free period (CFP). In beacon mode, devices use slotted CSMA/CA to access the channel and take decisions on when to transmit or receive data based on the time slots of the superframe structure. For further details see [2] and [4]. The following code snippet shows how to configure a PAN coordinator in beacon-enabled mode.

NodeContainer coordinators;
coordinators.Create(1);

LrWpanHelper lrWpanHelper;
NetDeviceContainer lrwpanDevices = lrWpanHelper.Install(coordinators);
Ptr<LrWpanNetDevice> dev = lrwpanDevices.Get(0)->GetObject<LrWpanNetDevice>();

MlmeStartRequestParams params;
params.m_panCoor = true;
params.m_PanId = 5;
params.m_bcnOrd = 14; // Setting the beacon interval in time slots (2^14 time slots)
params.m_sfrmOrd = 6; // Setting the size of the active and inactive periods between beacons
                      // (2^6 = 64 time slots)

dev->GetMac()->MlmeStartRequest(params); // Start the PAN coordinator with the given parameters

In the example above, a PAN coordinator is created and configured to operate in beacon-enabled mode by setting the beacon order (bcnOrd) attribute to a value less than 15. The superframe order (sfrmOrd) attribute is set to 6, which means that the active period of the superframe will occupy 2^6 = 64 time slots out of the total 2^14 = 16384 slots. A single time slot is equivalent to 960 symbols (aBaseSuperframeDuration) or 15.36 ms (where each symbol is 16 us long at 62.5 ksymbols/s). The remaining slots (16384 - 64 = 16320 slots) will be inactive period where devices can enter a low power state to save energy.

Devices maintain synchronization with the PAN coordinator by receiving the periodic beacons. If a device fails to receive a certain number of consecutive beacons, it considers that it has lost synchronization with the PAN coordinator and notifies the higher layers using the MLME-SYNC-LOSS.indication primitive. Decisions about how to recover from this situation are left to the higher layers (e.g., re-association).

Finally, devices can also operate in non-beacon mode. Non-beacon mode is the default mode and implies that there is no limitation on when devices can receive or transmit data other than the constraints imposed by the unslotted CSMA/CA algorithm. This also implies that there are no inactive times.

When both,the beacon order and superframe order attribute is set to 15 (default), the coordinator as well as any devices associated to the coordinator operate in non-beacon mode.

The following shows a table with some time equivalents for different beacon order or superframe order values running on the 2.4 GHz band (symbol rate of 62.5 ksymbols/s):

BcnOrd SfrmOrd exponents

Time Interval

0

15.36 ms

1

30.72 ms

2

61.44 ms

3

122.88 ms

4

245.76 ms

5

491.52 ms

6

983.04 ms

7

1.966 s

8

3.932 s

9

7.864 s

10

15.728 s

11

31.456 s

12

62.912 s

13

125.824 s

14

251.648 s

15

Non-beacon mode

Later revisions of the standard (IEEE 802.15.4-2015) introduced a new modes of operation known as “behaviors”. For example, the TSCH (Time Slotted Channel Hopping) behavior and the DSME (Deterministic and Synchronous Multi-Channel Extension) behavior. However, these new modes of operation are not currently supported by ns-3.

18.3.2. Scan and Association

The implemented ns-3 MAC layer supports scanning. Typically, a scanning request is preceded by an association request but these can be used independently. ns-3 IEEE 802.15.4 MAC layer supports 4 types of scanning:

  • Energy Detection (ED) Scan: In an energy scan, a device or a coordinator scan a set number of channels looking for traces of energy. The maximum energy registered during a given amount of time is stored. Energy scan is typically used to measure the quality of a channel at any given time. For this reason, coordinators often use this scan before initiating a PAN on a channel.

  • Active Scan: A device sends beacon request commands on a set number of channels looking for a PAN coordinator. The receiving coordinator must be configured on non-beacon mode. Coordinators on beacon-mode ignore these requests. The coordinators who accept the request, respond with a beacon. After an active scan take place, during the association process devices extract the information in the PAN descriptors from the collected beacons and based on this information (e.g. channel, LQI level), choose a coordinator to associate with.

  • Passive Scan: In a passive scan, no beacon requests commands are sent. Devices scan a set number of channels looking for beacons currently being transmitted (coordinators in beacon-mode). Like in the active scan, the information from beacons is stored in PAN descriptors and used by the device to choose a coordinator to associate with.

  • Orphan Scan: Orphan scan is used typically by device as a result of repeated communication failure attempts with a coordinator. In other words, an orphan scan represents the intent of a device to relocate its coordinator. In some situations, it can be used by devices higher layers to not only rejoin a network but also join a network for the first time. In an orphan scan, a device send a orphan notification command to a given list of channels. If a coordinator receives this notification, it responds to the device with a coordinator realignment command.

In active and passive scans, the link quality indicator (LQI) is the main parameter used to determine the optimal coordinator. LQI values range from 0 to 255. Where 255 is the highest quality link value and 0 the lowest. Typically, a link lower than 127 is considered a link with poor quality.

In LR-WPAN, association is used to join PANs. All devices in LR-WPAN must belong to a PAN to communicate. ns-3 uses a classic association procedure described in the standard. The standard also covers a more effective association procedure known as fast association (See IEEE 802.15.4-2015, fastA) but this association is currently not supported by ns-3. Alternatively, ns-3 can do a “quick and dirty” association using either `LrWpanHelper::AssociateToPan` or `LrWpanHelper::AssociateToBeaconPan`. These functions are used when a preset association can be done. For example, when the relationships between existing nodes and coordinators are known and can be set before the beginning of the simulation. In other situations, like in many networks in real deployments or in large networks, it is desirable that devices “associate themselves” with the best possible available coordinator candidates. This is a process known as bootstrap, and simulating this process makes it possible to demonstrate the kind of situations a node would face in which large networks to associate in real environment.

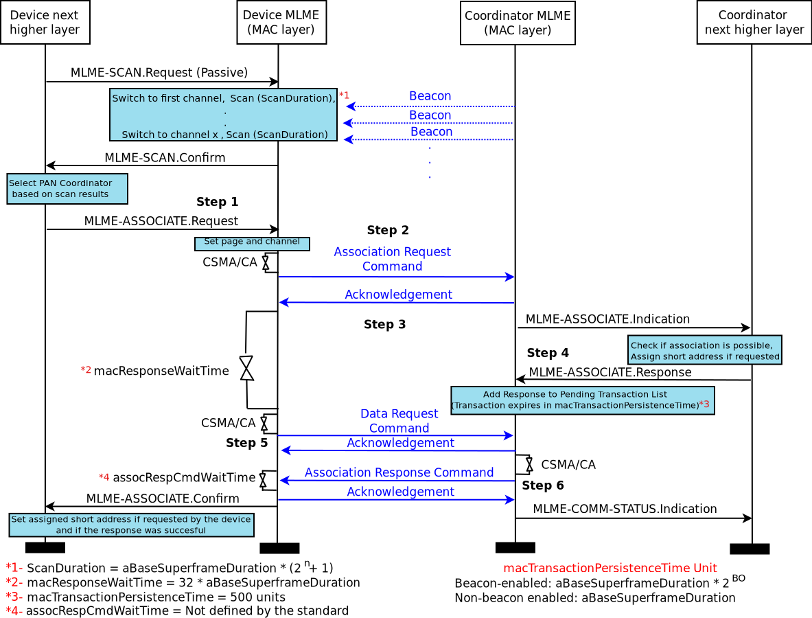
Bootstrap (a.k.a. network initialization) [2] [5] is possible with a combination of scan and association MAC primitives. Details on the general process for this network initialization is described in the standard. Bootstrap is a complex process that not only requires the scanning networks, but also the exchange of command frames and the use of a pending transaction list (indirect transmissions) in the coordinator to store command frames. The following summarizes the whole process:

_images/lr-wpan-assocSequence.png

Bootstrap as whole depends on procedures that also take place on higher layers of devices and coordinators. These procedures are briefly described in the standard but out of its scope (See IEE 802.15.4-2011 Section 5.1.3.1.). However, these procedures are necessary for a “complete bootstrap” process. In the examples in ns-3, these high layer procedures are only briefly implemented to demonstrate a complete example that shows the use of scan and association. A full high layer (e.g. such as those found in Zigbee and Thread protocol stacks) should complete these procedures more robustly. Examples such as lr-wpan-bootstrap.cc demonstrate the whole bootstrap process (including scanning and association) while doing some place holder of procedures that take place in higher layers which are not part of standard focus.

A key element to remember is that bootstrap have 2 objectives:

  1. Enable devices to join a new formed network (associate).

  2. Assign short addresses and PAN ID.

Note

Devices that have the short address FF:FF are not associated an cannot participate in any unicast communication in the network. Devices that have the short address FF:FE and have a valid PAN ID can communicate with other devices in the network using the extended address mode. In this mode, devices will use its 64 bit address (A.K.A. extended address) to communicate in the network.

Before ns-3.44, the MAC association struggled to handle scenarios where the association response command arrived before the acknowledgment (ACK) for a data request command. This issue could arise in saturated networks and is caused by a delayed data request command ACK (which do not use CSMA/CA but can be retried several times if necessary). This situation highlighted a problem and a design flaw in the original standard, where association responses are sent immediately after sending a data request acknowledgments. As a result, their arrival could become inverted. However, the current MAC implementation is now capable of correctly reacting to this delayed ACK issue.

Finally, a fixed association is possible in ns-3 without the use of the bootstrap process. For this purpose, the LrWpanHelper::CreateAssociatedPan is used. See the Helpers subsection for more details.

18.3.3. MAC transmission Queues

By default, Tx queue and Ind Tx queue (the pending transaction list) are not limited but they can configure to drop packets after they reach a limit of elements (transaction overflow). Additionally, the Ind Tx queue drop packets when the packet has been longer than macTransactionPersistenceTime (transaction expiration). Expiration of packets in the Tx queue is not supported. Finally, packets in the Tx queue may be dropped due to excessive transmission retries or channel access failure.

18.3.4. MAC addresses

Contrary to other technologies, a IEEE 802.15.4 has 2 different kind of addresses:

  • Long addresses (64 bits)

  • Short addresses (16 bits)

The 64-bit addresses are unique worldwide, and set by the device vendor (in a real device). The 16-bit addresses are not guaranteed to be unique, and they are typically either assigned during the devices deployment, or assigned dynamically during the device bootstrap.

The other relevant “address” to consider is the PanId (16 bits), which represents the PAN the device is attached to.

Due to the limited number of available bytes in a packet, IEEE 802.15.4 tries to use short addresses instead of long addresses, even though the two might be used at the same time.

For the sake of communicating with the upper layers, and in particular to generate auto-configured IPv6 addresses, each NetDevice must identify itself with a MAC address. The MAC addresses are also used during packet reception, so it is important to use them consistently.

Focusing on IPv6 Stateless address autoconfiguration (SLAAC), there are two relevant RFCs to consider: RFC 4944 and RFC 6282, and the two differ on how to build the IPv6 address given the NetDevice address.

RFC 4944 mandates that the IID part of the IPv6 address is calculated as YYYY:00ff:fe00:XXXX, while RFC 6282 mandates that the IID part of the IPv6 address is calculated as 0000:00ff:fe00:XXXX where XXXX is the device short address, and YYYY is the PanId. In both cases the U/L bit must be set to local, so in the RFC 4944 the PanId might have one bit flipped.

In order to facilitate interoperability, and to avoid unwanted module dependencies, the ns-3 implementation moves the IID calculation in the LrWpanNetDevice::GetAddress (), which will return an Address formatted properly, i.e.:

  • The Long address (a Mac64Address) if the Short address has not been set, or

  • A properly formatted 48-bit pseudo-address (a Mac48Address) if the short address has been set.

The 48-bit pseudo-address is generated according to either RFC 4944 or RFC 6282 depending on the configuration of an Attribute (PseudoMacAddressMode).

The default is to use RFC 6282 style addresses.

Note

On reception, a packet might contain either a short or a long address. This is reflected in the upper-layer notification callback, which can contain either the pseudo-address (48 bits) or the long address (64 bit) of the sender. Also RFC 4944 or RFC 6282 are the RFCs defining the IPv6 address compression formats (HC1 and IPHC respectively). It is definitely not a good idea to either mix devices using different pseudo-address format or compression types in the same network. This point is further discussed in the sixlowpan module documentation.

18.4. Usage

18.4.1. Helpers

The helper is patterned after other device helpers. In particular, tracing (ascii and pcap) is enabled similarly, and enabling of all lr-wpan log components is performed similarly. Use of the helper is exemplified in many of the examples found in src\lrwpan\examples.

When the helper is used, the default propagation loss model added to the channel is the LogDistancePropagationLossModel with default parameters. The default delay model used is ConstantSpeedPropagationDelayMode. Alternatively, users can specify the models used by the helper with the SetPropagationDelayModel and the AddPropagationLossModel functions. The helper can also be used to form a fully associated PANs:

NodeContainer nodes;
nodes.Create(4);
LrWpanHelper lrWpanHelper;
// The propagation and Delay Model are optional, a default is used if not provided.
lrWpanHelper.SetPropagationDelayModel("ns3::ConstantSpeedPropagationDelayModel");
lrWpanHelper.AddPropagationLossModel("ns3::LogDistancePropagationLossModel");
// Create and associate a PAN with addresses, The first node is used as coordinator
lrWpanHelper.CreateAssociatedPan(lrwpanDevices, 0xCAFE);
NetDeviceContainer lrwpanDevices = lrWpanHelper.Install(nodes);

In the example shown above, the function CreateAssociatedPan forms a star topology PAN with devices sharing the same PAN ID (In the example 0xCAFE). Devices are assigned both 64 bit addresses (extended addresses) and 16 bit addresses (short addresses) and can use either to communicate when the configuration is completed. The first node in the NodeContainer is assigned the role of PAN coordinator. The number of nodes provided to the helper are limited by the number of possible assignable short addresses ([00:01]-[FF:FD]).

It is also possible to manually assign the PAN ID, the extended address and the short address without the use of a helper. To know how to do this, refer to the lr-wpan-data.cc example.

For more complex topologies an auto-configured address assignation scheme is recommended, the bootstrap process (scan and association) described by the standard can help with this.

Note

As mentioned in previous sections, devices that does not have short addresses assigned (Any address other than FF:FF) and with a valid PAN IDs cannot communicate in lr-wpan network. Make sure both are present in your simulated devices using any of the schemes described.

Finally, the LrWpanHelper can be used to generate pcap or ascii traces. These pcap files can be later on visualized in Wireshark.

// Tracing
lrWpanHelper.EnablePcapAll(std::string("lr-wpan-data"), true);
AsciiTraceHelper ascii;
Ptr<OutputStreamWrapper> stream = ascii.CreateFileStream("lr-wpan-data.tr");
lrWpanHelper.EnableAsciiAll(stream);

18.4.2. Attributes

The following is a list of attributes used to configure the behavior of the PHY layer:

  • PostReceptionErrorModel: An optional packet error model can be added to the receive packet process after any propagation-based (SNR-based) error models have been applied. Typically this is used to force specific packet drops, for testing purposes.

The following is a list of attributes that can be set directly to configure the general behavior of the MAC layer. Most of this attributes have a counter part with the PIB attributes and constants described by the standard.

  • PanId: Set the 16-bit identifier of the associated PAN.

18.4.3. Traces

The following is a list of the trace source that can be used to monitor the behavior of the PHY layer:

  • TrxStateValue: The state of the finit state machine of the PHY.

  • TrxState: The state of the transceiver.

  • PhyTxBegin: Indicates that a packet has begun transmitting over the channel medium.

  • PhyTxEnd: Indicates that a packet has been completely transmitted over the channel.

  • PhyTxDrop: Indicates that a packet has been dropped by the device during transmission.

  • PhyRxBegin: Indicates that a packet has begun being received from the channel medium by the receiver.

  • PhyRxEnd: Indicates that a packet has been completely received from the channel medium.

  • PhyRxDrop: Indicates that a packet has been dropped by the device during reception.

The following is a list of the trace sources that can be used to monitor the behavior of the MAC layer:

  • MacTxEnqueue: Trace source indicating a packet has been enqueued in the transaction queue.

  • MacTxDequeue: Trace source indicating a packet has was dequeued from the transaction queue.

  • MacIndTxEnqueue: Trace source indicating a packet has been enqueued in the indirect transaction queue.

  • MacIndTxDequeue: Trace source indicating a packet has was dequeued from the indirect transaction queue.

  • MacTx: Trace source indicating a packet has arrived for transmission by this device.

  • MacTxOk: Trace source indicating a packet has been successfully sent.

  • MacTxDrop: Trace source indicating a packet has been dropped during transmission.

  • MacIndTxDrop: Trace source indicating a packet has been dropped from the indirect transaction queue (The pending transaction list).

  • MacPromiscRx: A packet has been received by this device, has been passed up from the physical layer and is being forwarded up the local protocol stack.

  • MacRx: A packet has been received by this device, has been passed up from the physical layer and is being forwarded up the local protocol stack.

  • MacRxDrop: Trace source indicating a packet was received, but dropped before being forwarded up the stack.

  • Sniffer: Trace source simulating a non-promiscuous packet sniffer attached to the device.

  • PromiscSniffer: Trace source simulating a promiscuous packet sniffer attached to the device.

  • MacStateValue: Shows the current state of LrWpan MAC layer.

  • MacIncSuperframeStatus: When using the beacon mode, shows the period status of the incoming superframe.

  • MacOutSuperframeStatus: When using the beacon mode, shows the period status of the outgoing superframe.

  • MacState: The state of LrWpan Mac.

  • MacSentPkt: Trace source reporting some information about the sent packet.

  • IfsEnd: Reports the end of an Interframe space period (IFS).

18.5. Examples and Tests

The following examples have been written, which can be found in src/lr-wpan/examples/:

  • lr-wpan-data.cc: A simple example showing end-to-end data transfer.

  • lr-wpan-error-distance-plot.cc: An example to plot variations of the packet success ratio as a function of distance.

  • lr-wpan-per-plot.cc: An example to plot the theoretical and experimental packet error rate (PER) as a function of receive signal.

  • lr-wpan-error-model-plot.cc: An example to test the phy.

  • lr-wpan-packet-print.cc: An example to print out the MAC header fields.

  • lr-wpan-phy-test.cc: An example to test the phy.

  • lr-wpan-ed-scan.cc: Simple example showing the use of energy detection (ED) scan in the MAC.

  • lr-wpan-active-scan.cc: A simple example showing the use of an active scan in the MAC.

  • lr-wpan-beacon-mode.cc: Demonstrates the use of lr-wpan beacon mode. Nodes use a manual association (i.e. No bootstrap) in this example.

  • lr-wpan-bootstrap.cc: Demonstrates the use of scanning and association working together to initiate a PAN.

  • lr-wpan-orphan-scan.cc: Demonstrates the use of an orphan scanning in a simple network joining procedure.

In particular, the module enables a very simplified end-to-end data transfer scenario, implemented in lr-wpan-data.cc. The figure shows a sequence of events that are triggered when the MAC receives a DataRequest from the higher layer. It invokes a Clear Channel Assessment (CCA) from the PHY, and if successful, sends the frame down to the PHY where it is transmitted over the channel and results in a DataIndication on the peer node.

_images/lr-wpan-data-example.png

Data example for simple LR-WPAN data transfer end-to-end

The example lr-wpan-error-distance-plot.cc plots the packet success ratio (PSR) as a function of distance, using the default LogDistance propagation loss model and the 802.15.4 error model. The channel (default 11), packet size (default PSDU 20 bytes = 11 bytes MAC header + data payload), transmit power (default 0 dBm) and Rx sensitivity (default -106.58 dBm) can be varied by command line arguments. The program outputs a file named 802.15.4-psr-distance.plt. Loading this file into gnuplot yields a file 802.15.4-psr-distance.eps, which can be converted to pdf or other formats. The following image shows the output of multiple runs using different Rx sensitivity values. A higher Rx sensitivity (lower dBm) results in a increased communication distance but also makes the radio susceptible to more interference from surrounding devices.

_images/802-15-4-psr-distance.png

Default output of the program lr-wpan-error-distance-plot.cc

The following tests have been written, which can be found in src/lr-wpan/tests/:

  • lr-wpan-ack-test.cc: Check that acknowledgments are being used and issued in the correct order.

  • lr-wpan-cca-test.cc: Test the behavior of CCA under specific circumstances (Hidden terminal and CCA vulnerable windows)

  • lr-wpan-collision-test.cc: Test correct reception of packets with interference and collisions.

  • lr-wpan-ed-test.cc: Test the energy detection (ED) capabilities of the Lr-Wpan implementation.

  • lr-wpan-error-model-test.cc: Check that the error model gives predictable values.

  • lr-wpan-ifs-test.cc: Check that the Intraframe Spaces (IFS) are being used and issued in the correct order.

  • lr-wpan-mac-test.cc: Test various MAC capabilities such different types of scanning and RX_ON_WHEN_IDLE.

  • lr-wpan-packet-test.cc: Test the 802.15.4 MAC header/trailer classes

  • lr-wpan-pd-plme-sap-test.cc: Test the PLME and PD primitives from Lr-wpan’s PHY.

  • lr-wpan-spectrum-value-helper-test.cc: Test that the conversion between power (expressed as a scalar quantity) and spectral power, and back again, falls within a 25% tolerance across the range of possible channels and input powers.

  • lr-wpan-slotted-csmaca-test.cc: Test the transmission and deferring of data packets in the Contention Access Period (CAP) for the slotted CSMA/CA (beacon-enabled mode).

The test suite lr-wpan-cca-test.cc demenostrate some known CCA behaviors. The test suite includes a test that demonstrates the well known hidden terminal problem. The second test included in the test suite shows a known vulnerability window (192us) in CCA that can cause a false positive identification of channel as IDLE caused by the turnAround delay between the CCA and the actual transmission of the frame.

18.6. Validation

The model has not been validated against real hardware. The error model has been validated against the data in IEEE Std 802.15.4-2006, section E.4.1.7 (Figure E.2). The MAC behavior (CSMA backoff) has been validated by hand against expected behavior. The below plot is an example of the error model validation and can be reproduced by running lr-wpan-error-model-plot.cc:

_images/802-15-4-ber.png

Default output of the program lr-wpan-error-model-plot.cc

18.7. References

[1] Wireless Medium Access Control (MAC) and Physical Layer (PHY) Specifications for Low-Rate Wireless Personal Area Networks (WPANs), IEEE Computer Society, IEEE Std 802.15.4-2006, 8 September 2006.

[2] IEEE Standard for Local and metropolitan area networks–Part 15.4: Low-Rate Wireless Personal Area Networks (LR-WPANs),” in IEEE Std 802.15.4-2011 (Revision of IEEE Std 802.15.4-2006) , vol., no., pp.1-314, 5 Sept. 2011, doi: 10.1109/IEEESTD.2011.6012487.

[3] J. Zheng and Myung J. Lee, “A comprehensive performance study of IEEE 802.15.4,” Sensor Network Operations, IEEE Press, Wiley Interscience, Chapter 4, pp. 218-237, 2006.

[4] Alberto Gallegos Ramonet and Taku Noguchi. 2020. LR-WPAN: Beacon Enabled Direct Transmissions on Ns-3. In 2020 the 6th International Conference on Communication and Information Processing (ICCIP 2020). Association for Computing Machinery, New York, NY, USA, 115–122. https://doi.org/10.1145/3442555.3442574.

[5] Gallegos Ramonet, A.; Noguchi, T. Performance Analysis of IEEE 802.15.4 Bootstrap Process. Electronics 2022, 11, 4090. https://doi.org/10.3390/electronics11244090.