Implements the IEEE 802.11 MAC header. More...
#include <wifi-mac-header.h>
Inheritance diagram for ns3::WifiMacHeader:
Collaboration diagram for ns3::WifiMacHeader:Public Types | |
| enum | AddressType { ADDR1, ADDR2, ADDR3, ADDR4 } |
| Address types. More... | |
| enum | QosAckPolicy { NORMAL_ACK = 0, NO_ACK = 1, NO_EXPLICIT_ACK = 2, BLOCK_ACK = 3 } |
| ACK policy for QoS frames. More... | |
Public Member Functions | |
| WifiMacHeader () | |
| ~WifiMacHeader () | |
| virtual uint32_t | Deserialize (Buffer::Iterator start) |
| Mac48Address | GetAddr1 (void) const |
| Return the address in the Address 1 field. More... | |
| Mac48Address | GetAddr2 (void) const |
| Return the address in the Address 2 field. More... | |
| Mac48Address | GetAddr3 (void) const |
| Return the address in the Address 3 field. More... | |
| Mac48Address | GetAddr4 (void) const |
| Return the address in the Address 4 field. More... | |
| Time | GetDuration (void) const |
| Return the duration from the Duration/ID field (Time object). More... | |
| uint16_t | GetFragmentNumber (void) const |
| Return the fragment number of the header. More... | |
| virtual TypeId | GetInstanceTypeId (void) const |
| enum QosAckPolicy | GetQosAckPolicy (void) const |
| Return the QoS ACK Policy of a QoS header. More... | |
| uint8_t | GetQosTid (void) const |
| Return the Traffic ID of a QoS header. More... | |
| uint8_t | GetQosTxopLimit (void) const |
| Return the TXOP limit. More... | |
| uint16_t | GetRawDuration (void) const |
| Return the raw duration from the Duration/ID field. More... | |
| uint16_t | GetSequenceControl (void) const |
| Return the raw Sequence Control field. More... | |
| uint16_t | GetSequenceNumber (void) const |
| Return the sequence number of the header. More... | |
| virtual uint32_t | GetSerializedSize (void) const |
| uint32_t | GetSize (void) const |
| Return the size of the WifiMacHeader in octets. More... | |
| enum WifiMacType | GetType (void) const |
| Return the type (enum WifiMacType) More... | |
| const char * | GetTypeString (void) const |
| Return a string corresponds to the header type. More... | |
| bool | IsAck (void) const |
| Return true if the header is an ACK header. More... | |
| bool | IsAction () const |
| Return true if the header is an Action header. More... | |
| bool | IsAssocReq (void) const |
| Return true if the header is an Association Request header. More... | |
| bool | IsAssocResp (void) const |
| Return true if the header is an Association Response header. More... | |
| bool | IsAuthentication (void) const |
| Return true if the header is an Authentication header. More... | |
| bool | IsBeacon (void) const |
| Return true if the header is a Beacon header. More... | |
| bool | IsBlockAck (void) const |
| Return true if the header is a Block ACK header. More... | |
| bool | IsBlockAckReq (void) const |
| Return true if the header is a Block ACK Request header. More... | |
| bool | IsCfpoll (void) const |
| Return true if the Type/Subtype is one of the possible CF-Poll headers. More... | |
| bool | IsCtl (void) const |
| Return true if the Type is Control. More... | |
| bool | IsCts (void) const |
| Return true if the header is a CTS header. More... | |
| bool | IsData (void) const |
| Return true if the Type is DATA. More... | |
| bool | IsDeauthentication (void) const |
| Return true if the header is a Deauthentication header. More... | |
| bool | IsDisassociation (void) const |
| Return true if the header is a Disassociation header. More... | |
| bool | IsFromDs (void) const |
| bool | IsMgt (void) const |
| Return true if the Type is Management. More... | |
| bool | IsMoreFragments (void) const |
| Return if the More Fragment bit is set. More... | |
| bool | IsMultihopAction () const |
| Check if the header is a Multihop action header. More... | |
| bool | IsProbeReq (void) const |
| Return true if the header is a Probe Request header. More... | |
| bool | IsProbeResp (void) const |
| Return true if the header is a Probe Response header. More... | |
| bool | IsQosAck (void) const |
| Return if the QoS ACK policy is Normal ACK. More... | |
| bool | IsQosAmsdu (void) const |
| Check if the A-MSDU present bit is set in the QoS control field. More... | |
| bool | IsQosBlockAck (void) const |
| Return if the QoS ACK policy is Block ACK. More... | |
| bool | IsQosData (void) const |
| Return true if the Type is DATA and Subtype is one of the possible values for QoS DATA. More... | |
| bool | IsQosEosp (void) const |
| Return if the end of service period (EOSP) is set. More... | |
| bool | IsQosNoAck (void) const |
| Return if the QoS ACK policy is No ACK. More... | |
| bool | IsReassocReq (void) const |
| Return true if the header is a Reassociation Request header. More... | |
| bool | IsReassocResp (void) const |
| Return true if the header is a Reassociation Response header. More... | |
| bool | IsRetry (void) const |
| Return if the Retry bit is set. More... | |
| bool | IsRts (void) const |
| Return true if the header is a RTS header. More... | |
| bool | IsToDs (void) const |
| virtual void | Print (std::ostream &os) const |
| virtual void | Serialize (Buffer::Iterator start) const |
| void | SetAction () |
| Set Type/Subtype values for an action header. More... | |
| void | SetAddr1 (Mac48Address address) |
| Fill the Address 1 field with the given address. More... | |
| void | SetAddr2 (Mac48Address address) |
| Fill the Address 2 field with the given address. More... | |
| void | SetAddr3 (Mac48Address address) |
| Fill the Address 3 field with the given address. More... | |
| void | SetAddr4 (Mac48Address address) |
| Fill the Address 4 field with the given address. More... | |
| void | SetAssocReq (void) |
| Set Type/Subtype values for an association request header. More... | |
| void | SetAssocResp (void) |
| Set Type/Subtype values for an association response header. More... | |
| void | SetBeacon (void) |
| Set Type/Subtype values for a beacon header. More... | |
| void | SetBlockAck (void) |
| Set Type/Subtype values for a Block Ack header. More... | |
| void | SetBlockAckReq (void) |
| Set Type/Subtype values for a Block Ack Request header. More... | |
| void | SetDsFrom (void) |
| Set the From DS bit in the Frame Control field. More... | |
| void | SetDsNotFrom (void) |
| Un-set the From DS bit in the Frame Control field. More... | |
| void | SetDsNotTo (void) |
| Un-set the To DS bit in the Frame Control field. More... | |
| void | SetDsTo (void) |
| Set the To DS bit in the Frame Control field. More... | |
| void | SetDuration (Time duration) |
| Set the Duration/ID field with the given duration (Time object). More... | |
| void | SetFragmentNumber (uint8_t frag) |
| Set the fragment number of the header. More... | |
| void | SetId (uint16_t id) |
| Set the Duration/ID field with the given ID. More... | |
| void | SetMoreFragments (void) |
| Set the More Fragment bit in the Frame Control field. More... | |
| void | SetMultihopAction () |
| Set Type/Subtype values for a multihop action header. More... | |
| void | SetNoMoreFragments (void) |
| Un-set the More Fragment bit in the Frame Control Field. More... | |
| void | SetNoOrder (void) |
| Unset order bit in the frame control field. More... | |
| void | SetNoRetry (void) |
| Un-set the Retry bit in the Frame Control field. More... | |
| void | SetOrder (void) |
| Set order bit in the frame control field. More... | |
| void | SetProbeReq (void) |
| Set Type/Subtype values for a probe request header. More... | |
| void | SetProbeResp (void) |
| Set Type/Subtype values for a probe response header. More... | |
| void | SetQosAckPolicy (enum QosAckPolicy policy) |
| Set the QoS ACK policy in the QoS control field. More... | |
| void | SetQosAmsdu (void) |
| Set that A-MSDU is present. More... | |
| void | SetQosBlockAck (void) |
| Set the QoS ACK policy in the QoS control field to block ACK. More... | |
| void | SetQosEosp () |
| Set the end of service period (EOSP) bit in the QoS control field. More... | |
| void | SetQosNoAck (void) |
| Set the QoS ACK policy in the QoS control field to no ACK. More... | |
| void | SetQosNoAmsdu (void) |
| Set that A-MSDU is not present. More... | |
| void | SetQosNoEosp () |
| Un-set the end of service period (EOSP) bit in the QoS control field. More... | |
| void | SetQosNormalAck (void) |
| Set the QoS ACK policy in the QoS control field to normal ACK. More... | |
| void | SetQosTid (uint8_t tid) |
| Set the TID for the QoS header. More... | |
| void | SetQosTxopLimit (uint8_t txop) |
| Set TXOP limit in the QoS control field. More... | |
| void | SetRawDuration (uint16_t duration) |
| Set the Duration/ID field with the given raw uint16_t value. More... | |
| void | SetRetry (void) |
| Set the Retry bit in the Frame Control field. More... | |
| void | SetSequenceNumber (uint16_t seq) |
| Set the sequence number of the header. More... | |
| void | SetType (enum WifiMacType type) |
| Set Type/Subtype values with the correct values depending on the given type. More... | |
| void | SetTypeData (void) |
| Set Type/Subtype values for a data packet with no subtype equal to 0. More... | |
Public Member Functions inherited from ns3::Header | |
| virtual | ~Header () |
Public Member Functions inherited from ns3::ObjectBase | |
| virtual | ~ObjectBase () |
| Virtual destructor. More... | |
| void | GetAttribute (std::string name, AttributeValue &value) const |
| bool | GetAttributeFailSafe (std::string name, AttributeValue &attribute) const |
| void | SetAttribute (std::string name, const AttributeValue &value) |
| bool | SetAttributeFailSafe (std::string name, const AttributeValue &value) |
| bool | TraceConnect (std::string name, std::string context, const CallbackBase &cb) |
| bool | TraceConnectWithoutContext (std::string name, const CallbackBase &cb) |
| bool | TraceDisconnect (std::string name, std::string context, const CallbackBase &cb) |
| bool | TraceDisconnectWithoutContext (std::string name, const CallbackBase &cb) |
Static Public Member Functions | |
| static TypeId | GetTypeId (void) |
Static Public Member Functions inherited from ns3::Header | |
| static TypeId | GetTypeId (void) |
Static Public Member Functions inherited from ns3::Chunk | |
| static TypeId | GetTypeId (void) |
Static Public Member Functions inherited from ns3::ObjectBase | |
| static TypeId | GetTypeId (void) |
| Get the type ID. More... | |
Private Member Functions | |
| uint16_t | GetFrameControl (void) const |
| Return the raw Frame Control field. More... | |
| uint16_t | GetQosControl (void) const |
| Return the raw QoS Control field. More... | |
| void | PrintFrameControl (std::ostream &os) const |
| Print the Frame Control field to the output stream. More... | |
| void | SetFrameControl (uint16_t control) |
| Set the Frame Control field with the given raw value. More... | |
| void | SetQosControl (uint16_t qos) |
| Set the QoS Control field with the given raw value. More... | |
| void | SetSequenceControl (uint16_t seq) |
| Set the Sequence Control field with the given raw value. More... | |
Private Attributes | |
| Mac48Address | m_addr1 |
| Mac48Address | m_addr2 |
| Mac48Address | m_addr3 |
| Mac48Address | m_addr4 |
| uint8_t | m_amsduPresent |
| uint8_t | m_ctrlFromDs |
| uint8_t | m_ctrlMoreData |
| uint8_t | m_ctrlMoreFrag |
| uint8_t | m_ctrlOrder |
| uint8_t | m_ctrlRetry |
| uint8_t | m_ctrlSubtype |
| uint8_t | m_ctrlToDs |
| uint8_t | m_ctrlType |
| uint8_t | m_ctrlWep |
| uint16_t | m_duration |
| uint8_t | m_qosAckPolicy |
| uint8_t | m_qosEosp |
| uint16_t | m_qosStuff |
| uint8_t | m_qosTid |
| uint8_t | m_seqFrag |
| uint16_t | m_seqSeq |
Additional Inherited Members | |
Protected Member Functions inherited from ns3::ObjectBase | |
| void | ConstructSelf (const AttributeConstructionList &attributes) |
| virtual void | NotifyConstructionCompleted (void) |
| This method is invoked once all member attributes have been initialized. More... | |
Implements the IEEE 802.11 MAC header.
Doxygen introspection did not find any typical Config paths.
No Attributes are defined for this type.
No TraceSources are defined for this type.
Definition at line 80 of file wifi-mac-header.h.
ACK policy for QoS frames.
| Enumerator | |
|---|---|
| NORMAL_ACK | |
| NO_ACK | |
| NO_EXPLICIT_ACK | |
| BLOCK_ACK | |
Definition at line 86 of file wifi-mac-header.h.
| ns3::WifiMacHeader::WifiMacHeader | ( | ) |
Definition at line 49 of file wifi-mac-header.cc.
| ns3::WifiMacHeader::~WifiMacHeader | ( | ) |
Definition at line 57 of file wifi-mac-header.cc.
|
virtual |
| start | an iterator which points to where the header should written. |
This method is used by Packet::RemoveHeader to re-create a header from the byte buffer of a packet. The data read is expected to match bit-for-bit the representation of this header in real networks.
Implements ns3::Header.
Definition at line 1131 of file wifi-mac-header.cc.
References ns3::Buffer::Iterator::GetDistanceFrom(), m_addr1, m_addr2, m_addr3, m_addr4, m_ctrlFromDs, m_ctrlSubtype, m_ctrlToDs, m_ctrlType, m_duration, ns3::ReadFrom(), ns3::Buffer::Iterator::ReadLsbtohU16(), SetFrameControl(), SetQosControl(), SetSequenceControl(), visualizer.core::start(), ns3::SUBTYPE_CTL_ACK, ns3::SUBTYPE_CTL_BACKREQ, ns3::SUBTYPE_CTL_BACKRESP, ns3::SUBTYPE_CTL_CTS, ns3::SUBTYPE_CTL_RTS, ns3::TYPE_CTL, ns3::TYPE_DATA, and ns3::TYPE_MGT.
Here is the call graph for this function:| Mac48Address ns3::WifiMacHeader::GetAddr1 | ( | void | ) | const |
Return the address in the Address 1 field.
Definition at line 417 of file wifi-mac-header.cc.
References m_addr1.
Referenced by ns3::MacLow::BlockAckTimeout(), ns3::MacLow::CalculateOverallTxTime(), ns3::MacLow::CalculateTransmissionTime(), ns3::EdcaTxopN::CompleteTx(), ns3::MacLow::CtsTimeout(), ns3::MacLow::FastAckTimeout(), ns3::MeshWifiInterfaceMac::ForwardDown(), ns3::MacLow::ForwardDown(), ns3::MacLow::GetDataTxVector(), ns3::DcaTxop::GetFragmentOffset(), ns3::EdcaTxopN::GetFragmentOffset(), ns3::DcaTxop::GetFragmentSize(), ns3::EdcaTxopN::GetFragmentSize(), ns3::DcaTxop::GetNextFragmentSize(), ns3::EdcaTxopN::GetNextFragmentSize(), ns3::BlockAckManager::GetNextPacket(), ns3::MacTxMiddle::GetNextSequenceNumberfor(), ns3::MacLow::GetRtsTxVector(), ns3::EdcaTxopN::GotAck(), ns3::DcaTxop::IsLastFragment(), ns3::EdcaTxopN::IsLastFragment(), ns3::EdcaTxopN::MapDestAddressForAggregation(), ns3::DcaTxop::MissedAck(), ns3::EdcaTxopN::MissedAck(), ns3::EdcaTxopN::MissedCts(), ns3::DcaTxop::MissedCts(), ns3::DcaTxop::NeedDataRetransmission(), ns3::EdcaTxopN::NeedDataRetransmission(), ns3::DcaTxop::NeedFragmentation(), ns3::EdcaTxopN::NeedFragmentation(), ns3::DcaTxop::NeedRts(), ns3::EdcaTxopN::NeedRts(), ns3::DcaTxop::NeedRtsRetransmission(), ns3::EdcaTxopN::NeedRtsRetransmission(), ns3::MacLow::NormalAckTimeout(), ns3::EdcaTxopN::NotifyAccessGranted(), ns3::DcaTxop::NotifyAccessGranted(), ns3::MacLow::NotifyNav(), ns3::aodv::Neighbors::ProcessTxError(), ns3::dsr::RouteCache::ProcessTxError(), ns3::EdcaTxopN::PushFront(), ns3::DcaTxop::Queue(), ns3::EdcaTxopN::Queue(), ns3::flame::FlameProtocolMac::Receive(), ns3::MacRxMiddle::Receive(), ns3::AdhocWifiMac::Receive(), ns3::ApWifiMac::Receive(), ns3::StaWifiMac::Receive(), ns3::OcbWifiMac::Receive(), ns3::MeshWifiInterfaceMac::Receive(), ns3::RegularWifiMac::Receive(), ns3::MacLow::ReceiveOk(), ns3::MacLow::SendCtsToSelf(), ns3::MacLow::SendDataAfterCts(), ns3::MacLow::SendDataPacket(), ns3::MeshWifiInterfaceMac::SendManagementFrame(), ns3::MacLow::SendRtsForPacket(), ns3::EdcaTxopN::SetupBlockAckIfNeeded(), ns3::MacLow::StartDataTxTimers(), ns3::MacLow::StartTransmission(), ns3::BlockAckManager::StorePacket(), ns3::MacLow::SuperFastAckTimeout(), ns3::dot11s::PeerManagementProtocolMac::TxError(), ns3::ApWifiMac::TxFailed(), ns3::dot11s::PeerManagementProtocolMac::TxOk(), ns3::ApWifiMac::TxOk(), ns3::dot11s::PeerManagementProtocolMac::UpdateOutcomingFrame(), and ns3::EdcaTxopN::VerifyBlockAck().
| Mac48Address ns3::WifiMacHeader::GetAddr2 | ( | void | ) | const |
Return the address in the Address 2 field.
Definition at line 422 of file wifi-mac-header.cc.
References m_addr2.
Referenced by ns3::MacRxMiddle::Lookup(), ns3::EdcaTxopN::MapSrcAddressForAggregation(), ns3::dsr::DsrRouting::NotifyDataReceipt(), ns3::MacLow::NotifyNav(), ns3::flame::FlameProtocolMac::Receive(), ns3::dot11s::PeerManagementProtocolMac::Receive(), ns3::MacRxMiddle::Receive(), ns3::AdhocWifiMac::Receive(), ns3::ApWifiMac::Receive(), ns3::StaWifiMac::Receive(), ns3::OcbWifiMac::Receive(), ns3::MeshWifiInterfaceMac::Receive(), ns3::RegularWifiMac::Receive(), ns3::dot11s::HwmpProtocolMac::ReceiveAction(), ns3::MacLow::ReceiveOk(), ns3::MacLow::StoreMpduIfNeeded(), and ns3::AnimationInterface::WifiPhyRxBeginTrace().
Here is the caller graph for this function:| Mac48Address ns3::WifiMacHeader::GetAddr3 | ( | void | ) | const |
Return the address in the Address 3 field.
Definition at line 427 of file wifi-mac-header.cc.
References m_addr3.
Referenced by ns3::EdcaTxopN::MapDestAddressForAggregation(), ns3::EdcaTxopN::MapSrcAddressForAggregation(), ns3::dot11s::PeerManagementProtocolMac::Receive(), ns3::ApWifiMac::Receive(), ns3::StaWifiMac::Receive(), ns3::OcbWifiMac::Receive(), ns3::MeshWifiInterfaceMac::Receive(), ns3::dot11s::HwmpProtocolMac::ReceiveAction(), and ns3::dot11s::HwmpProtocolMac::ReceiveData().
Here is the caller graph for this function:| Mac48Address ns3::WifiMacHeader::GetAddr4 | ( | void | ) | const |
Return the address in the Address 4 field.
Definition at line 432 of file wifi-mac-header.cc.
References m_addr4.
Referenced by ns3::MeshWifiInterfaceMac::Receive(), and ns3::dot11s::HwmpProtocolMac::ReceiveData().
Here is the caller graph for this function:| Time ns3::WifiMacHeader::GetDuration | ( | void | ) | const |
Return the duration from the Duration/ID field (Time object).
Definition at line 708 of file wifi-mac-header.cc.
References m_duration.
Referenced by ns3::MacLow::ForwardDown(), ns3::MacLow::NotifyNav(), and ns3::MacLow::ReceiveOk().
Here is the caller graph for this function:| uint16_t ns3::WifiMacHeader::GetFragmentNumber | ( | void | ) | const |
Return the fragment number of the header.
Definition at line 723 of file wifi-mac-header.cc.
References m_seqFrag.
Referenced by ns3::MacRxMiddle::HandleFragments(), ns3::MacRxMiddle::Receive(), and ns3::BlockAckCache::UpdateWithMpdu().
Here is the caller graph for this function:
|
private |
Return the raw Frame Control field.
Definition at line 804 of file wifi-mac-header.cc.
References m_ctrlFromDs, m_ctrlMoreData, m_ctrlMoreFrag, m_ctrlOrder, m_ctrlRetry, m_ctrlSubtype, m_ctrlToDs, m_ctrlType, and m_ctrlWep.
Referenced by Serialize().
Here is the caller graph for this function:
|
virtual |
This method is typically implemented by ns3::Object::GetInstanceTypeId but some classes which derive from ns3::ObjectBase directly have to implement it themselves.
Implements ns3::ObjectBase.
Definition at line 966 of file wifi-mac-header.cc.
References GetTypeId().
Here is the call graph for this function:| enum WifiMacHeader::QosAckPolicy ns3::WifiMacHeader::GetQosAckPolicy | ( | void | ) | const |
Return the QoS ACK Policy of a QoS header.
Definition at line 774 of file wifi-mac-header.cc.
References BLOCK_ACK, m_qosAckPolicy, NO_ACK, NO_EXPLICIT_ACK, NORMAL_ACK, and NS_ASSERT.
|
private |
Return the raw QoS Control field.
Definition at line 820 of file wifi-mac-header.cc.
References m_amsduPresent, m_qosAckPolicy, m_qosEosp, m_qosStuff, and m_qosTid.
Referenced by Serialize().
Here is the caller graph for this function:| uint8_t ns3::WifiMacHeader::GetQosTid | ( | void | ) | const |
Return the Traffic ID of a QoS header.
Definition at line 768 of file wifi-mac-header.cc.
References IsQosData(), m_qosTid, and NS_ASSERT.
Referenced by ns3::EdcaTxopN::CompleteTx(), ns3::ApWifiMac::DeaggregateAmsduAndForward(), ns3::BlockAckManager::GetNextPacket(), ns3::MacTxMiddle::GetNextSequenceNumberfor(), ns3::MacRxMiddle::Lookup(), ns3::WifiRemoteStationManager::Lookup(), ns3::EdcaTxopN::NotifyAccessGranted(), ns3::ApWifiMac::Receive(), ns3::MeshWifiInterfaceMac::Receive(), ns3::MacLow::ReceiveOk(), ns3::EdcaTxopN::SetupBlockAckIfNeeded(), ns3::MacLow::StoreMpduIfNeeded(), ns3::BlockAckManager::StorePacket(), and ns3::EdcaTxopN::VerifyBlockAck().
Here is the call graph for this function:
Here is the caller graph for this function:| uint8_t ns3::WifiMacHeader::GetQosTxopLimit | ( | void | ) | const |
Return the TXOP limit.
Definition at line 797 of file wifi-mac-header.cc.
References IsQosData(), m_qosStuff, and NS_ASSERT.
Here is the call graph for this function:| uint16_t ns3::WifiMacHeader::GetRawDuration | ( | void | ) | const |
Return the raw duration from the Duration/ID field.
Definition at line 703 of file wifi-mac-header.cc.
References m_duration.
| uint16_t ns3::WifiMacHeader::GetSequenceControl | ( | void | ) | const |
Return the raw Sequence Control field.
Definition at line 713 of file wifi-mac-header.cc.
References m_seqFrag, and m_seqSeq.
Referenced by ns3::MacLow::ForwardDown(), ns3::MacRxMiddle::HandleFragments(), ns3::MacRxMiddle::IsDuplicate(), ns3::EdcaTxopN::NotifyAccessGranted(), ns3::DcaTxop::NotifyAccessGranted(), ns3::MacRxMiddle::Receive(), Serialize(), and ns3::MacLow::StoreMpduIfNeeded().
Here is the caller graph for this function:| uint16_t ns3::WifiMacHeader::GetSequenceNumber | ( | void | ) | const |
Return the sequence number of the header.
Definition at line 718 of file wifi-mac-header.cc.
References m_seqSeq.
Referenced by ns3::BlockAckManager::GetNextPacket(), ns3::MacRxMiddle::HandleFragments(), ns3::BlockAckManager::HasOtherFragments(), ns3::MacRxMiddle::Receive(), ns3::BlockAckCache::UpdateWithMpdu(), and ns3::EdcaTxopN::VerifyBlockAck().
Here is the caller graph for this function:
|
virtual |
This method is used by Packet::AddHeader to store a header into the byte buffer of a packet. This method should return the number of bytes which are needed to store the full header data by Serialize.
Implements ns3::Header.
Definition at line 1074 of file wifi-mac-header.cc.
References GetSize().
Referenced by ns3::MacLow::NotifyNav(), ns3::EdcaTxopN::PushFront(), ns3::DcaTxop::Queue(), and ns3::EdcaTxopN::Queue().
Here is the call graph for this function:
Here is the caller graph for this function:| uint32_t ns3::WifiMacHeader::GetSize | ( | void | ) | const |
Return the size of the WifiMacHeader in octets.
GetSerializedSize calls this function.
Definition at line 861 of file wifi-mac-header.cc.
References m_ctrlFromDs, m_ctrlSubtype, m_ctrlToDs, m_ctrlType, ns3::SUBTYPE_CTL_ACK, ns3::SUBTYPE_CTL_BACKREQ, ns3::SUBTYPE_CTL_BACKRESP, ns3::SUBTYPE_CTL_CTLWRAPPER, ns3::SUBTYPE_CTL_CTS, ns3::SUBTYPE_CTL_RTS, ns3::TYPE_CTL, ns3::TYPE_DATA, and ns3::TYPE_MGT.
Referenced by ns3::MacLow::GetAckSize(), ns3::MacLow::GetBlockAckSize(), ns3::MacLow::GetCtsSize(), ns3::MacLow::GetDataTxVector(), ns3::WifiRemoteStationManager::GetFragmentOffset(), ns3::WifiRemoteStationManager::GetFragmentSize(), ns3::WifiRemoteStationManager::GetNFragments(), ns3::MacLow::GetRtsSize(), GetSerializedSize(), ns3::MacLow::GetSize(), ns3::MacRxMiddle::HandleFragments(), ns3::WifiRemoteStationManager::NeedFragmentation(), and ns3::WifiRemoteStationManager::NeedRts().
Here is the caller graph for this function:| enum WifiMacType ns3::WifiMacHeader::GetType | ( | void | ) | const |
Return the type (enum WifiMacType)
Definition at line 438 of file wifi-mac-header.cc.
References m_ctrlSubtype, m_ctrlType, NS_ASSERT, ns3::SUBTYPE_CTL_ACK, ns3::SUBTYPE_CTL_BACKREQ, ns3::SUBTYPE_CTL_BACKRESP, ns3::SUBTYPE_CTL_CTS, ns3::SUBTYPE_CTL_RTS, ns3::TYPE_CTL, ns3::TYPE_DATA, ns3::TYPE_MGT, ns3::WIFI_MAC_CTL_ACK, ns3::WIFI_MAC_CTL_BACKREQ, ns3::WIFI_MAC_CTL_BACKRESP, ns3::WIFI_MAC_CTL_CTS, ns3::WIFI_MAC_CTL_RTS, ns3::WIFI_MAC_DATA, ns3::WIFI_MAC_DATA_CFACK, ns3::WIFI_MAC_DATA_CFACK_CFPOLL, ns3::WIFI_MAC_DATA_CFPOLL, ns3::WIFI_MAC_DATA_NULL, ns3::WIFI_MAC_DATA_NULL_CFACK, ns3::WIFI_MAC_DATA_NULL_CFACK_CFPOLL, ns3::WIFI_MAC_DATA_NULL_CFPOLL, ns3::WIFI_MAC_MGT_ACTION, ns3::WIFI_MAC_MGT_ACTION_NO_ACK, ns3::WIFI_MAC_MGT_ASSOCIATION_REQUEST, ns3::WIFI_MAC_MGT_ASSOCIATION_RESPONSE, ns3::WIFI_MAC_MGT_AUTHENTICATION, ns3::WIFI_MAC_MGT_BEACON, ns3::WIFI_MAC_MGT_DEAUTHENTICATION, ns3::WIFI_MAC_MGT_DISASSOCIATION, ns3::WIFI_MAC_MGT_MULTIHOP_ACTION, ns3::WIFI_MAC_MGT_PROBE_REQUEST, ns3::WIFI_MAC_MGT_PROBE_RESPONSE, ns3::WIFI_MAC_MGT_REASSOCIATION_REQUEST, ns3::WIFI_MAC_MGT_REASSOCIATION_RESPONSE, ns3::WIFI_MAC_QOSDATA, ns3::WIFI_MAC_QOSDATA_CFACK, ns3::WIFI_MAC_QOSDATA_CFACK_CFPOLL, ns3::WIFI_MAC_QOSDATA_CFPOLL, ns3::WIFI_MAC_QOSDATA_NULL, ns3::WIFI_MAC_QOSDATA_NULL_CFACK_CFPOLL, and ns3::WIFI_MAC_QOSDATA_NULL_CFPOLL.
Referenced by GetTypeString(), IsAck(), IsAction(), IsAssocReq(), IsAssocResp(), IsAuthentication(), IsBeacon(), IsBlockAck(), IsBlockAckReq(), IsCfpoll(), IsCts(), IsDeauthentication(), IsDisassociation(), IsMultihopAction(), IsProbeReq(), IsProbeResp(), IsReassocReq(), IsReassocResp(), IsRts(), ns3::EdcaTxopN::NotifyAccessGranted(), Print(), and ns3::RegularWifiMac::Receive().
Here is the caller graph for this function:
|
static |
Definition at line 956 of file wifi-mac-header.cc.
References ns3::TypeId::SetParent().
Referenced by GetInstanceTypeId().
Here is the call graph for this function:
Here is the caller graph for this function:| const char * ns3::WifiMacHeader::GetTypeString | ( | void | ) | const |
Return a string corresponds to the header type.
Definition at line 903 of file wifi-mac-header.cc.
References ns3::DATA, FOO, and GetType().
Referenced by ns3::MacLow::ForwardDown(), Print(), and ns3::MacLow::ReceiveOk().
Here is the call graph for this function:
Here is the caller graph for this function:| bool ns3::WifiMacHeader::IsAck | ( | void | ) | const |
Return true if the header is an ACK header.
Definition at line 626 of file wifi-mac-header.cc.
References GetType(), and ns3::WIFI_MAC_CTL_ACK.
Referenced by ns3::MacLow::ReceiveOk().
Here is the call graph for this function:
Here is the caller graph for this function:| bool ns3::WifiMacHeader::IsAction | ( | void | ) | const |
Return true if the header is an Action header.
Definition at line 681 of file wifi-mac-header.cc.
References GetType(), and ns3::WIFI_MAC_MGT_ACTION.
Referenced by ns3::EdcaTxopN::GotAck(), ns3::dot11s::PeerManagementProtocolMac::Receive(), ns3::dot11s::HwmpProtocolMac::Receive(), ns3::OcbWifiMac::Receive(), ns3::RegularWifiMac::Receive(), and ns3::dot11s::PeerManagementProtocolMac::UpdateOutcomingFrame().
Here is the call graph for this function:
Here is the caller graph for this function:| bool ns3::WifiMacHeader::IsAssocReq | ( | void | ) | const |
Return true if the header is an Association Request header.
Definition at line 631 of file wifi-mac-header.cc.
References GetType(), and ns3::WIFI_MAC_MGT_ASSOCIATION_REQUEST.
Referenced by ns3::ApWifiMac::Receive(), and ns3::StaWifiMac::Receive().
Here is the call graph for this function:
Here is the caller graph for this function:| bool ns3::WifiMacHeader::IsAssocResp | ( | void | ) | const |
Return true if the header is an Association Response header.
Definition at line 636 of file wifi-mac-header.cc.
References GetType(), and ns3::WIFI_MAC_MGT_ASSOCIATION_RESPONSE.
Referenced by ns3::StaWifiMac::Receive(), ns3::ApWifiMac::TxFailed(), and ns3::ApWifiMac::TxOk().
Here is the call graph for this function:
Here is the caller graph for this function:| bool ns3::WifiMacHeader::IsAuthentication | ( | void | ) | const |
Return true if the header is an Authentication header.
Definition at line 671 of file wifi-mac-header.cc.
References GetType(), and ns3::WIFI_MAC_MGT_AUTHENTICATION.
Here is the call graph for this function:| bool ns3::WifiMacHeader::IsBeacon | ( | void | ) | const |
Return true if the header is a Beacon header.
Definition at line 661 of file wifi-mac-header.cc.
References GetType(), and ns3::WIFI_MAC_MGT_BEACON.
Referenced by ns3::dot11s::PeerManagementProtocolMac::Receive(), ns3::StaWifiMac::Receive(), and ns3::MeshWifiInterfaceMac::Receive().
Here is the call graph for this function:
Here is the caller graph for this function:| bool ns3::WifiMacHeader::IsBlockAck | ( | void | ) | const |
Return true if the header is a Block ACK header.
Definition at line 696 of file wifi-mac-header.cc.
References GetType(), and ns3::WIFI_MAC_CTL_BACKRESP.
Referenced by ns3::MacLow::ReceiveOk().
Here is the call graph for this function:
Here is the caller graph for this function:| bool ns3::WifiMacHeader::IsBlockAckReq | ( | void | ) | const |
Return true if the header is a Block ACK Request header.
Definition at line 691 of file wifi-mac-header.cc.
References GetType(), and ns3::WIFI_MAC_CTL_BACKREQ.
Referenced by ns3::MacLow::ReceiveOk().
Here is the call graph for this function:
Here is the caller graph for this function:| bool ns3::WifiMacHeader::IsCfpoll | ( | void | ) | const |
Return true if the Type/Subtype is one of the possible CF-Poll headers.
Definition at line 596 of file wifi-mac-header.cc.
References GetType(), ns3::WIFI_MAC_DATA_CFACK_CFPOLL, ns3::WIFI_MAC_DATA_CFPOLL, ns3::WIFI_MAC_DATA_NULL_CFACK_CFPOLL, ns3::WIFI_MAC_DATA_NULL_CFPOLL, ns3::WIFI_MAC_QOSDATA_CFACK_CFPOLL, ns3::WIFI_MAC_QOSDATA_CFPOLL, ns3::WIFI_MAC_QOSDATA_NULL_CFACK_CFPOLL, and ns3::WIFI_MAC_QOSDATA_NULL_CFPOLL.
Referenced by ns3::MacLow::NotifyNav().
Here is the call graph for this function:
Here is the caller graph for this function:| bool ns3::WifiMacHeader::IsCtl | ( | void | ) | const |
Return true if the Type is Control.
Definition at line 586 of file wifi-mac-header.cc.
References m_ctrlType, and ns3::TYPE_CTL.
Referenced by ns3::AdhocWifiMac::Receive(), ns3::StaWifiMac::Receive(), ns3::OcbWifiMac::Receive(), and ns3::MacLow::ReceiveOk().
Here is the caller graph for this function:| bool ns3::WifiMacHeader::IsCts | ( | void | ) | const |
Return true if the header is a CTS header.
Definition at line 621 of file wifi-mac-header.cc.
References GetType(), and ns3::WIFI_MAC_CTL_CTS.
Referenced by ns3::MacLow::ReceiveOk().
Here is the call graph for this function:
Here is the caller graph for this function:| bool ns3::WifiMacHeader::IsData | ( | void | ) | const |
Return true if the Type is DATA.
The method does not check the Subtype field. (e.g. the header may be DATA with QoS)
Definition at line 575 of file wifi-mac-header.cc.
References m_ctrlType, and ns3::TYPE_DATA.
Referenced by ns3::EdcaTxopN::NotifyAccessGranted(), OcbWifiMacTestCase::PhyTxTrace(), ns3::flame::FlameProtocolMac::Receive(), ns3::dot11s::HwmpProtocolMac::Receive(), ns3::MacRxMiddle::Receive(), ns3::AdhocWifiMac::Receive(), ns3::ApWifiMac::Receive(), ns3::StaWifiMac::Receive(), ns3::OcbWifiMac::Receive(), ns3::MeshWifiInterfaceMac::Receive(), ns3::dot11s::HwmpProtocolMac::ReceiveData(), ns3::MacLow::ReceiveOk(), ns3::flame::FlameProtocolMac::UpdateOutcomingFrame(), and ns3::dot11s::HwmpProtocolMac::UpdateOutcomingFrame().
Here is the caller graph for this function:| bool ns3::WifiMacHeader::IsDeauthentication | ( | void | ) | const |
Return true if the header is a Deauthentication header.
Definition at line 676 of file wifi-mac-header.cc.
References GetType(), and ns3::WIFI_MAC_MGT_DEAUTHENTICATION.
Here is the call graph for this function:| bool ns3::WifiMacHeader::IsDisassociation | ( | void | ) | const |
Return true if the header is a Disassociation header.
Definition at line 666 of file wifi-mac-header.cc.
References GetType(), and ns3::WIFI_MAC_MGT_DISASSOCIATION.
Referenced by ns3::ApWifiMac::Receive().
Here is the call graph for this function:
Here is the caller graph for this function:| bool ns3::WifiMacHeader::IsFromDs | ( | void | ) | const |
Definition at line 564 of file wifi-mac-header.cc.
References m_ctrlFromDs.
Referenced by ns3::ApWifiMac::Receive(), and ns3::StaWifiMac::Receive().
Here is the caller graph for this function:| bool ns3::WifiMacHeader::IsMgt | ( | void | ) | const |
Return true if the Type is Management.
Definition at line 591 of file wifi-mac-header.cc.
References m_ctrlType, and ns3::TYPE_MGT.
Referenced by ns3::MacRxMiddle::Receive(), ns3::ApWifiMac::Receive(), ns3::OcbWifiMac::Receive(), ns3::RegularWifiMac::Receive(), and ns3::MacLow::ReceiveOk().
Here is the caller graph for this function:| bool ns3::WifiMacHeader::IsMoreFragments | ( | void | ) | const |
Return if the More Fragment bit is set.
Definition at line 733 of file wifi-mac-header.cc.
References m_ctrlMoreFrag.
Referenced by ns3::MacRxMiddle::HandleFragments().
Here is the caller graph for this function:| bool ns3::WifiMacHeader::IsMultihopAction | ( | void | ) | const |
Check if the header is a Multihop action header.
Definition at line 686 of file wifi-mac-header.cc.
References GetType(), and ns3::WIFI_MAC_MGT_MULTIHOP_ACTION.
Here is the call graph for this function:| bool ns3::WifiMacHeader::IsProbeReq | ( | void | ) | const |
Return true if the header is a Probe Request header.
Definition at line 651 of file wifi-mac-header.cc.
References GetType(), and ns3::WIFI_MAC_MGT_PROBE_REQUEST.
Referenced by ns3::ApWifiMac::Receive(), and ns3::StaWifiMac::Receive().
Here is the call graph for this function:
Here is the caller graph for this function:| bool ns3::WifiMacHeader::IsProbeResp | ( | void | ) | const |
Return true if the header is a Probe Response header.
Definition at line 656 of file wifi-mac-header.cc.
References GetType(), and ns3::WIFI_MAC_MGT_PROBE_RESPONSE.
Referenced by ns3::StaWifiMac::Receive().
Here is the call graph for this function:
Here is the caller graph for this function:| bool ns3::WifiMacHeader::IsQosAck | ( | void | ) | const |
Return if the QoS ACK policy is Normal ACK.
Definition at line 750 of file wifi-mac-header.cc.
References IsQosData(), m_qosAckPolicy, and NS_ASSERT.
Referenced by ns3::MacLow::ReceiveOk().
Here is the call graph for this function:
Here is the caller graph for this function:| bool ns3::WifiMacHeader::IsQosAmsdu | ( | void | ) | const |
Check if the A-MSDU present bit is set in the QoS control field.
Definition at line 762 of file wifi-mac-header.cc.
References IsQosData(), m_amsduPresent, and NS_ASSERT.
Referenced by ns3::EdcaTxopN::GotAck(), ns3::EdcaTxopN::NotifyAccessGranted(), ns3::AdhocWifiMac::Receive(), ns3::ApWifiMac::Receive(), ns3::StaWifiMac::Receive(), and ns3::OcbWifiMac::Receive().
Here is the call graph for this function:
Here is the caller graph for this function:| bool ns3::WifiMacHeader::IsQosBlockAck | ( | void | ) | const |
Return if the QoS ACK policy is Block ACK.
Definition at line 738 of file wifi-mac-header.cc.
References IsQosData(), m_qosAckPolicy, and NS_ASSERT.
Referenced by ns3::EdcaTxopN::CompleteTx(), ns3::EdcaTxopN::NotifyAccessGranted(), and ns3::MacLow::ReceiveOk().
Here is the call graph for this function:
Here is the caller graph for this function:| bool ns3::WifiMacHeader::IsQosData | ( | void | ) | const |
Return true if the Type is DATA and Subtype is one of the possible values for QoS DATA.
Definition at line 581 of file wifi-mac-header.cc.
References m_ctrlSubtype, m_ctrlType, and ns3::TYPE_DATA.
Referenced by ns3::EdcaTxopN::CompleteTx(), ns3::MacTxMiddle::GetNextSequenceNumberfor(), GetQosTid(), GetQosTxopLimit(), IsQosAck(), IsQosAmsdu(), IsQosBlockAck(), IsQosEosp(), IsQosNoAck(), ns3::MacRxMiddle::Lookup(), ns3::WifiRemoteStationManager::Lookup(), ns3::EdcaTxopN::NotifyAccessGranted(), ns3::AdhocWifiMac::Receive(), ns3::ApWifiMac::Receive(), ns3::StaWifiMac::Receive(), ns3::OcbWifiMac::Receive(), ns3::MeshWifiInterfaceMac::Receive(), ns3::MacLow::ReceiveOk(), and ns3::BlockAckManager::StorePacket().
Here is the caller graph for this function:| bool ns3::WifiMacHeader::IsQosEosp | ( | void | ) | const |
Return if the end of service period (EOSP) is set.
Definition at line 756 of file wifi-mac-header.cc.
References IsQosData(), m_qosEosp, and NS_ASSERT.
Here is the call graph for this function:| bool ns3::WifiMacHeader::IsQosNoAck | ( | void | ) | const |
Return if the QoS ACK policy is No ACK.
Definition at line 744 of file wifi-mac-header.cc.
References IsQosData(), m_qosAckPolicy, and NS_ASSERT.
Referenced by ns3::MacLow::ReceiveOk().
Here is the call graph for this function:
Here is the caller graph for this function:| bool ns3::WifiMacHeader::IsReassocReq | ( | void | ) | const |
Return true if the header is a Reassociation Request header.
Definition at line 641 of file wifi-mac-header.cc.
References GetType(), and ns3::WIFI_MAC_MGT_REASSOCIATION_REQUEST.
Here is the call graph for this function:| bool ns3::WifiMacHeader::IsReassocResp | ( | void | ) | const |
Return true if the header is a Reassociation Response header.
Definition at line 646 of file wifi-mac-header.cc.
References GetType(), and ns3::WIFI_MAC_MGT_REASSOCIATION_RESPONSE.
Here is the call graph for this function:| bool ns3::WifiMacHeader::IsRetry | ( | void | ) | const |
Return if the Retry bit is set.
Definition at line 728 of file wifi-mac-header.cc.
References m_ctrlRetry.
Referenced by ns3::EdcaTxopN::CompleteTx(), ns3::MacRxMiddle::IsDuplicate(), and ns3::EdcaTxopN::NotifyAccessGranted().
Here is the caller graph for this function:| bool ns3::WifiMacHeader::IsRts | ( | void | ) | const |
Return true if the header is a RTS header.
Definition at line 616 of file wifi-mac-header.cc.
References GetType(), and ns3::WIFI_MAC_CTL_RTS.
Referenced by ns3::MacLow::NotifyNav(), and ns3::MacLow::ReceiveOk().
Here is the call graph for this function:
Here is the caller graph for this function:| bool ns3::WifiMacHeader::IsToDs | ( | void | ) | const |
Definition at line 569 of file wifi-mac-header.cc.
References m_ctrlToDs.
Referenced by ns3::ApWifiMac::Receive(), and ns3::StaWifiMac::Receive().
Here is the caller graph for this function:
|
virtual |
| os | output stream This method is used by Packet::Print to print the content of a trailer as ascii data to a c++ output stream. Although the trailer is free to format its output as it wishes, it is recommended to follow a few rules to integrate with the packet pretty printer: start with flags, small field values located between a pair of parens. Values should be separated by whitespace. Follow the parens with the important fields, separated by whitespace. i.e.: (field1 val1 field2 val2 field3 val3) field4 val4 field5 val5 |
Implements ns3::Header.
Definition at line 981 of file wifi-mac-header.cc.
References GetType(), GetTypeString(), m_addr1, m_addr2, m_addr3, m_addr4, m_ctrlFromDs, m_ctrlToDs, m_duration, m_seqFrag, m_seqSeq, NS_FATAL_ERROR, PrintFrameControl(), ns3::WIFI_MAC_CTL_ACK, ns3::WIFI_MAC_CTL_BACKREQ, ns3::WIFI_MAC_CTL_BACKRESP, ns3::WIFI_MAC_CTL_CTLWRAPPER, ns3::WIFI_MAC_CTL_CTS, ns3::WIFI_MAC_CTL_RTS, ns3::WIFI_MAC_DATA, ns3::WIFI_MAC_DATA_CFACK, ns3::WIFI_MAC_DATA_CFACK_CFPOLL, ns3::WIFI_MAC_DATA_CFPOLL, ns3::WIFI_MAC_DATA_NULL, ns3::WIFI_MAC_DATA_NULL_CFACK, ns3::WIFI_MAC_DATA_NULL_CFACK_CFPOLL, ns3::WIFI_MAC_DATA_NULL_CFPOLL, ns3::WIFI_MAC_MGT_ACTION, ns3::WIFI_MAC_MGT_ACTION_NO_ACK, ns3::WIFI_MAC_MGT_ASSOCIATION_REQUEST, ns3::WIFI_MAC_MGT_ASSOCIATION_RESPONSE, ns3::WIFI_MAC_MGT_AUTHENTICATION, ns3::WIFI_MAC_MGT_BEACON, ns3::WIFI_MAC_MGT_DEAUTHENTICATION, ns3::WIFI_MAC_MGT_DISASSOCIATION, ns3::WIFI_MAC_MGT_MULTIHOP_ACTION, ns3::WIFI_MAC_MGT_PROBE_REQUEST, ns3::WIFI_MAC_MGT_PROBE_RESPONSE, ns3::WIFI_MAC_MGT_REASSOCIATION_REQUEST, ns3::WIFI_MAC_MGT_REASSOCIATION_RESPONSE, ns3::WIFI_MAC_QOSDATA, ns3::WIFI_MAC_QOSDATA_CFACK, ns3::WIFI_MAC_QOSDATA_CFACK_CFPOLL, ns3::WIFI_MAC_QOSDATA_CFPOLL, ns3::WIFI_MAC_QOSDATA_NULL, ns3::WIFI_MAC_QOSDATA_NULL_CFACK_CFPOLL, and ns3::WIFI_MAC_QOSDATA_NULL_CFPOLL.
Here is the call graph for this function:
|
private |
Print the Frame Control field to the output stream.
| os | the output stream to print to |
Definition at line 972 of file wifi-mac-header.cc.
References m_ctrlFromDs, m_ctrlMoreData, m_ctrlMoreFrag, m_ctrlRetry, and m_ctrlToDs.
Referenced by Print().
Here is the caller graph for this function:
|
virtual |
| start | an iterator which points to where the header should be written. |
This method is used by Packet::AddHeader to store a header into the byte buffer of a packet. The data written is expected to match bit-for-bit the representation of this header in a real network.
Implements ns3::Header.
Definition at line 1079 of file wifi-mac-header.cc.
References GetFrameControl(), GetQosControl(), GetSequenceControl(), m_addr1, m_addr2, m_addr3, m_addr4, m_ctrlFromDs, m_ctrlSubtype, m_ctrlToDs, m_ctrlType, m_duration, NS_ASSERT, ns3::SUBTYPE_CTL_ACK, ns3::SUBTYPE_CTL_BACKREQ, ns3::SUBTYPE_CTL_BACKRESP, ns3::SUBTYPE_CTL_CTS, ns3::SUBTYPE_CTL_RTS, ns3::TYPE_CTL, ns3::TYPE_DATA, ns3::TYPE_MGT, ns3::Buffer::Iterator::WriteHtolsbU16(), and ns3::WriteTo().
Here is the call graph for this function:| void ns3::WifiMacHeader::SetAction | ( | void | ) |
Set Type/Subtype values for an action header.
Definition at line 152 of file wifi-mac-header.cc.
References m_ctrlSubtype, m_ctrlType, and ns3::TYPE_MGT.
Referenced by ns3::dot11s::HwmpProtocolMac::ForwardPerr(), ns3::EdcaTxopN::SendAddBaRequest(), ns3::RegularWifiMac::SendAddBaResponse(), ns3::EdcaTxopN::SendDelbaFrame(), ns3::dot11s::PeerManagementProtocolMac::SendPeerLinkManagementFrame(), ns3::dot11s::HwmpProtocolMac::SendPrep(), ns3::dot11s::HwmpProtocolMac::SendPreq(), and ns3::OcbWifiMac::SendVsc().
Here is the caller graph for this function:| void ns3::WifiMacHeader::SetAddr1 | ( | Mac48Address | address | ) |
Fill the Address 1 field with the given address.
| address | the address to be used in the Address 1 field |
Definition at line 83 of file wifi-mac-header.cc.
References first::address, and m_addr1.
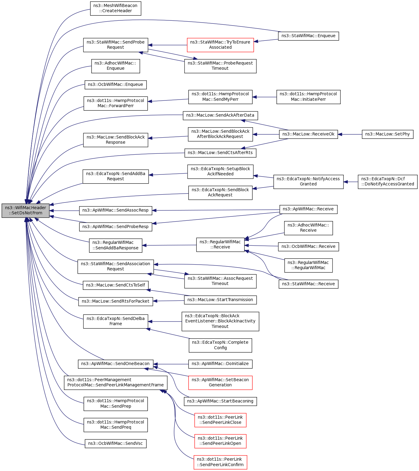
Referenced by ns3::MeshWifiBeacon::CreateHeader(), ns3::StaWifiMac::Enqueue(), ns3::AdhocWifiMac::Enqueue(), ns3::OcbWifiMac::Enqueue(), ns3::MeshWifiInterfaceMac::ForwardDown(), ns3::ApWifiMac::ForwardDown(), ns3::dot11s::HwmpProtocolMac::ForwardPerr(), ns3::MacLow::SendAckAfterData(), ns3::EdcaTxopN::SendAddBaRequest(), ns3::RegularWifiMac::SendAddBaResponse(), ns3::StaWifiMac::SendAssociationRequest(), ns3::ApWifiMac::SendAssocResp(), ns3::EdcaTxopN::SendBlockAckRequest(), ns3::MacLow::SendBlockAckResponse(), ns3::MacLow::SendCtsAfterRts(), ns3::MacLow::SendCtsToSelf(), ns3::EdcaTxopN::SendDelbaFrame(), ns3::ApWifiMac::SendOneBeacon(), ns3::dot11s::PeerManagementProtocolMac::SendPeerLinkManagementFrame(), ns3::dot11s::HwmpProtocolMac::SendPrep(), ns3::dot11s::HwmpProtocolMac::SendPreq(), ns3::StaWifiMac::SendProbeRequest(), ns3::ApWifiMac::SendProbeResp(), ns3::MacLow::SendRtsForPacket(), ns3::OcbWifiMac::SendVsc(), ns3::flame::FlameProtocolMac::UpdateOutcomingFrame(), and ns3::dot11s::HwmpProtocolMac::UpdateOutcomingFrame().
Here is the caller graph for this function:| void ns3::WifiMacHeader::SetAddr2 | ( | Mac48Address | address | ) |
Fill the Address 2 field with the given address.
| address | the address to be used in the Address 2 field |
Definition at line 88 of file wifi-mac-header.cc.
References first::address, and m_addr2.
Referenced by ns3::MeshWifiBeacon::CreateHeader(), ns3::StaWifiMac::Enqueue(), ns3::AdhocWifiMac::Enqueue(), ns3::OcbWifiMac::Enqueue(), ns3::MeshWifiInterfaceMac::ForwardDown(), ns3::ApWifiMac::ForwardDown(), ns3::dot11s::HwmpProtocolMac::ForwardPerr(), ns3::EdcaTxopN::SendAddBaRequest(), ns3::RegularWifiMac::SendAddBaResponse(), ns3::StaWifiMac::SendAssociationRequest(), ns3::ApWifiMac::SendAssocResp(), ns3::EdcaTxopN::SendBlockAckRequest(), ns3::MacLow::SendBlockAckResponse(), ns3::EdcaTxopN::SendDelbaFrame(), ns3::ApWifiMac::SendOneBeacon(), ns3::dot11s::PeerManagementProtocolMac::SendPeerLinkManagementFrame(), ns3::dot11s::HwmpProtocolMac::SendPrep(), ns3::dot11s::HwmpProtocolMac::SendPreq(), ns3::StaWifiMac::SendProbeRequest(), ns3::ApWifiMac::SendProbeResp(), ns3::MacLow::SendRtsForPacket(), and ns3::OcbWifiMac::SendVsc().
Here is the caller graph for this function:| void ns3::WifiMacHeader::SetAddr3 | ( | Mac48Address | address | ) |
Fill the Address 3 field with the given address.
| address | the address to be used in the Address 3 field |
Definition at line 93 of file wifi-mac-header.cc.
References first::address, and m_addr3.
Referenced by ns3::MeshWifiBeacon::CreateHeader(), ns3::StaWifiMac::Enqueue(), ns3::AdhocWifiMac::Enqueue(), ns3::OcbWifiMac::Enqueue(), ns3::MeshWifiInterfaceMac::ForwardDown(), ns3::ApWifiMac::ForwardDown(), ns3::dot11s::HwmpProtocolMac::ForwardPerr(), ns3::EdcaTxopN::NotifyAccessGranted(), ns3::EdcaTxopN::SendAddBaRequest(), ns3::RegularWifiMac::SendAddBaResponse(), ns3::StaWifiMac::SendAssociationRequest(), ns3::ApWifiMac::SendAssocResp(), ns3::EdcaTxopN::SendBlockAckRequest(), ns3::EdcaTxopN::SendDelbaFrame(), ns3::ApWifiMac::SendOneBeacon(), ns3::dot11s::PeerManagementProtocolMac::SendPeerLinkManagementFrame(), ns3::dot11s::HwmpProtocolMac::SendPrep(), ns3::dot11s::HwmpProtocolMac::SendPreq(), ns3::StaWifiMac::SendProbeRequest(), ns3::ApWifiMac::SendProbeResp(), and ns3::OcbWifiMac::SendVsc().
Here is the caller graph for this function:| void ns3::WifiMacHeader::SetAddr4 | ( | Mac48Address | address | ) |
Fill the Address 4 field with the given address.
| address | the address to be used in the Address 4 field |
Definition at line 98 of file wifi-mac-header.cc.
References first::address, and m_addr4.
Referenced by ns3::MeshWifiInterfaceMac::ForwardDown().
Here is the caller graph for this function:| void ns3::WifiMacHeader::SetAssocReq | ( | void | ) |
Set Type/Subtype values for an association request header.
Definition at line 103 of file wifi-mac-header.cc.
References m_ctrlSubtype, m_ctrlType, and ns3::TYPE_MGT.
Referenced by ns3::StaWifiMac::SendAssociationRequest().
Here is the caller graph for this function:| void ns3::WifiMacHeader::SetAssocResp | ( | void | ) |
Set Type/Subtype values for an association response header.
Definition at line 109 of file wifi-mac-header.cc.
References m_ctrlSubtype, m_ctrlType, and ns3::TYPE_MGT.
Referenced by ns3::ApWifiMac::SendAssocResp().
Here is the caller graph for this function:| void ns3::WifiMacHeader::SetBeacon | ( | void | ) |
Set Type/Subtype values for a beacon header.
Definition at line 127 of file wifi-mac-header.cc.
References m_ctrlSubtype, m_ctrlType, and ns3::TYPE_MGT.
Referenced by ns3::MeshWifiBeacon::CreateHeader(), and ns3::ApWifiMac::SendOneBeacon().
Here is the caller graph for this function:| void ns3::WifiMacHeader::SetBlockAck | ( | void | ) |
Set Type/Subtype values for a Block Ack header.
Definition at line 139 of file wifi-mac-header.cc.
References m_ctrlSubtype, m_ctrlType, and ns3::TYPE_CTL.
| void ns3::WifiMacHeader::SetBlockAckReq | ( | void | ) |
Set Type/Subtype values for a Block Ack Request header.
Definition at line 133 of file wifi-mac-header.cc.
References m_ctrlSubtype, m_ctrlType, and ns3::TYPE_CTL.
| void ns3::WifiMacHeader::SetDsFrom | ( | void | ) |
Set the From DS bit in the Frame Control field.
Definition at line 62 of file wifi-mac-header.cc.
References m_ctrlFromDs.
Referenced by ns3::MeshWifiInterfaceMac::ForwardDown(), ns3::ApWifiMac::ForwardDown(), and ns3::dot11s::AirtimeLinkMetricCalculator::SetHeaderTid().
Here is the caller graph for this function:| void ns3::WifiMacHeader::SetDsNotFrom | ( | void | ) |
Un-set the From DS bit in the Frame Control field.
Definition at line 67 of file wifi-mac-header.cc.
References m_ctrlFromDs.
Referenced by ns3::MeshWifiBeacon::CreateHeader(), ns3::StaWifiMac::Enqueue(), ns3::AdhocWifiMac::Enqueue(), ns3::OcbWifiMac::Enqueue(), ns3::dot11s::HwmpProtocolMac::ForwardPerr(), ns3::MacLow::SendAckAfterData(), ns3::EdcaTxopN::SendAddBaRequest(), ns3::RegularWifiMac::SendAddBaResponse(), ns3::StaWifiMac::SendAssociationRequest(), ns3::ApWifiMac::SendAssocResp(), ns3::EdcaTxopN::SendBlockAckRequest(), ns3::MacLow::SendBlockAckResponse(), ns3::MacLow::SendCtsAfterRts(), ns3::MacLow::SendCtsToSelf(), ns3::EdcaTxopN::SendDelbaFrame(), ns3::ApWifiMac::SendOneBeacon(), ns3::dot11s::PeerManagementProtocolMac::SendPeerLinkManagementFrame(), ns3::dot11s::HwmpProtocolMac::SendPrep(), ns3::dot11s::HwmpProtocolMac::SendPreq(), ns3::StaWifiMac::SendProbeRequest(), ns3::ApWifiMac::SendProbeResp(), ns3::MacLow::SendRtsForPacket(), and ns3::OcbWifiMac::SendVsc().
Here is the caller graph for this function:| void ns3::WifiMacHeader::SetDsNotTo | ( | void | ) |
Un-set the To DS bit in the Frame Control field.
Definition at line 77 of file wifi-mac-header.cc.
References m_ctrlToDs.
Referenced by ns3::MeshWifiBeacon::CreateHeader(), ns3::AdhocWifiMac::Enqueue(), ns3::OcbWifiMac::Enqueue(), ns3::ApWifiMac::ForwardDown(), ns3::dot11s::HwmpProtocolMac::ForwardPerr(), ns3::MacLow::SendAckAfterData(), ns3::EdcaTxopN::SendAddBaRequest(), ns3::RegularWifiMac::SendAddBaResponse(), ns3::StaWifiMac::SendAssociationRequest(), ns3::ApWifiMac::SendAssocResp(), ns3::EdcaTxopN::SendBlockAckRequest(), ns3::MacLow::SendBlockAckResponse(), ns3::MacLow::SendCtsAfterRts(), ns3::MacLow::SendCtsToSelf(), ns3::EdcaTxopN::SendDelbaFrame(), ns3::ApWifiMac::SendOneBeacon(), ns3::dot11s::PeerManagementProtocolMac::SendPeerLinkManagementFrame(), ns3::dot11s::HwmpProtocolMac::SendPrep(), ns3::dot11s::HwmpProtocolMac::SendPreq(), ns3::StaWifiMac::SendProbeRequest(), ns3::ApWifiMac::SendProbeResp(), ns3::MacLow::SendRtsForPacket(), and ns3::OcbWifiMac::SendVsc().
Here is the caller graph for this function:| void ns3::WifiMacHeader::SetDsTo | ( | void | ) |
Set the To DS bit in the Frame Control field.
Definition at line 72 of file wifi-mac-header.cc.
References m_ctrlToDs.
Referenced by ns3::StaWifiMac::Enqueue(), ns3::MeshWifiInterfaceMac::ForwardDown(), and ns3::dot11s::AirtimeLinkMetricCalculator::SetHeaderTid().
Here is the caller graph for this function:| void ns3::WifiMacHeader::SetDuration | ( | Time | duration | ) |
Set the Duration/ID field with the given duration (Time object).
The method converts the given time to microseconds.
| duration | the duration (Time object) |
Definition at line 315 of file wifi-mac-header.cc.
References ns3::Time::GetMicroSeconds(), m_duration, and NS_ASSERT.
Referenced by ns3::MacLow::SendAckAfterData(), ns3::MacLow::SendBlockAckResponse(), ns3::MacLow::SendCtsAfterRts(), ns3::MacLow::SendCtsToSelf(), ns3::MacLow::SendDataAfterCts(), ns3::MacLow::SendDataPacket(), and ns3::MacLow::SendRtsForPacket().
Here is the call graph for this function:
Here is the caller graph for this function:| void ns3::WifiMacHeader::SetFragmentNumber | ( | uint8_t | frag | ) |
Set the fragment number of the header.
| frag | the given fragment number |
Definition at line 330 of file wifi-mac-header.cc.
References m_seqFrag.
Referenced by ns3::DcaTxop::GetFragmentPacket(), ns3::EdcaTxopN::GetFragmentPacket(), ns3::EdcaTxopN::NotifyAccessGranted(), ns3::DcaTxop::NotifyAccessGranted(), and ns3::EdcaTxopN::SendAddBaRequest().
Here is the caller graph for this function:
|
private |
Set the Frame Control field with the given raw value.
| control | the raw Frame Control field value |
Definition at line 832 of file wifi-mac-header.cc.
References m_ctrlFromDs, m_ctrlMoreData, m_ctrlMoreFrag, m_ctrlOrder, m_ctrlRetry, m_ctrlSubtype, m_ctrlToDs, m_ctrlType, and m_ctrlWep.
Referenced by Deserialize().
Here is the caller graph for this function:| void ns3::WifiMacHeader::SetId | ( | uint16_t | id | ) |
Set the Duration/ID field with the given ID.
| id | the ID |
Definition at line 322 of file wifi-mac-header.cc.
References m_duration.
| void ns3::WifiMacHeader::SetMoreFragments | ( | void | ) |
Set the More Fragment bit in the Frame Control field.
Definition at line 338 of file wifi-mac-header.cc.
References m_ctrlMoreFrag.
Referenced by ns3::DcaTxop::GetFragmentPacket(), and ns3::EdcaTxopN::GetFragmentPacket().
Here is the caller graph for this function:| void ns3::WifiMacHeader::SetMultihopAction | ( | void | ) |
Set Type/Subtype values for a multihop action header.
Definition at line 158 of file wifi-mac-header.cc.
References m_ctrlSubtype, m_ctrlType, and ns3::TYPE_MGT.
| void ns3::WifiMacHeader::SetNoMoreFragments | ( | void | ) |
Un-set the More Fragment bit in the Frame Control Field.
Definition at line 334 of file wifi-mac-header.cc.
References m_ctrlMoreFrag.
Referenced by ns3::DcaTxop::GetFragmentPacket(), ns3::EdcaTxopN::GetFragmentPacket(), ns3::EdcaTxopN::NotifyAccessGranted(), ns3::DcaTxop::NotifyAccessGranted(), ns3::MacLow::SendAckAfterData(), ns3::EdcaTxopN::SendAddBaRequest(), ns3::EdcaTxopN::SendBlockAckRequest(), ns3::MacLow::SendBlockAckResponse(), ns3::MacLow::SendCtsAfterRts(), ns3::MacLow::SendCtsToSelf(), and ns3::MacLow::SendRtsForPacket().
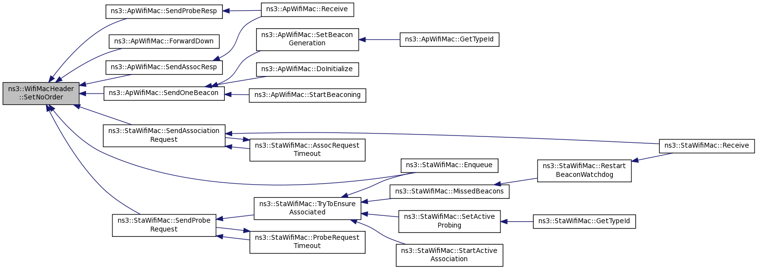
Here is the caller graph for this function:| void ns3::WifiMacHeader::SetNoOrder | ( | void | ) |
Unset order bit in the frame control field.
Definition at line 346 of file wifi-mac-header.cc.
References m_ctrlOrder.
Referenced by ns3::StaWifiMac::Enqueue(), ns3::ApWifiMac::ForwardDown(), ns3::StaWifiMac::SendAssociationRequest(), ns3::ApWifiMac::SendAssocResp(), ns3::ApWifiMac::SendOneBeacon(), ns3::StaWifiMac::SendProbeRequest(), and ns3::ApWifiMac::SendProbeResp().
Here is the caller graph for this function:| void ns3::WifiMacHeader::SetNoRetry | ( | void | ) |
Un-set the Retry bit in the Frame Control field.
Definition at line 354 of file wifi-mac-header.cc.
References m_ctrlRetry.
Referenced by ns3::EdcaTxopN::NotifyAccessGranted(), ns3::DcaTxop::NotifyAccessGranted(), ns3::MacLow::SendAckAfterData(), ns3::EdcaTxopN::SendAddBaRequest(), ns3::EdcaTxopN::SendBlockAckRequest(), ns3::MacLow::SendBlockAckResponse(), ns3::MacLow::SendCtsAfterRts(), ns3::MacLow::SendCtsToSelf(), and ns3::MacLow::SendRtsForPacket().
Here is the caller graph for this function:| void ns3::WifiMacHeader::SetOrder | ( | void | ) |
Set order bit in the frame control field.
Definition at line 342 of file wifi-mac-header.cc.
References m_ctrlOrder.
| void ns3::WifiMacHeader::SetProbeReq | ( | void | ) |
Set Type/Subtype values for a probe request header.
Definition at line 115 of file wifi-mac-header.cc.
References m_ctrlSubtype, m_ctrlType, and ns3::TYPE_MGT.
Referenced by ns3::StaWifiMac::SendProbeRequest().
Here is the caller graph for this function:| void ns3::WifiMacHeader::SetProbeResp | ( | void | ) |
Set Type/Subtype values for a probe response header.
Definition at line 121 of file wifi-mac-header.cc.
References m_ctrlSubtype, m_ctrlType, and ns3::TYPE_MGT.
Referenced by ns3::ApWifiMac::SendProbeResp().
Here is the caller graph for this function:| void ns3::WifiMacHeader::SetQosAckPolicy | ( | enum QosAckPolicy | policy | ) |
Set the QoS ACK policy in the QoS control field.
| policy |
Definition at line 370 of file wifi-mac-header.cc.
References BLOCK_ACK, m_qosAckPolicy, NO_ACK, NO_EXPLICIT_ACK, and NORMAL_ACK.
Referenced by ns3::StaWifiMac::Enqueue(), ns3::AdhocWifiMac::Enqueue(), ns3::OcbWifiMac::Enqueue(), ns3::MeshWifiInterfaceMac::ForwardDown(), ns3::ApWifiMac::ForwardDown(), ns3::BlockAckManager::GetNextPacket(), and ns3::EdcaTxopN::VerifyBlockAck().
Here is the caller graph for this function:| void ns3::WifiMacHeader::SetQosAmsdu | ( | void | ) |
Set that A-MSDU is present.
Definition at line 403 of file wifi-mac-header.cc.
References m_amsduPresent.
Referenced by ns3::EdcaTxopN::NotifyAccessGranted().
Here is the caller graph for this function:| void ns3::WifiMacHeader::SetQosBlockAck | ( | void | ) |
Set the QoS ACK policy in the QoS control field to block ACK.
Definition at line 394 of file wifi-mac-header.cc.
References m_qosAckPolicy.
|
private |
Set the QoS Control field with the given raw value.
| qos | the raw QoS Control field value |
Definition at line 851 of file wifi-mac-header.cc.
References m_amsduPresent, m_qosAckPolicy, m_qosEosp, m_qosStuff, and m_qosTid.
Referenced by Deserialize().
Here is the caller graph for this function:| void ns3::WifiMacHeader::SetQosEosp | ( | ) |
Set the end of service period (EOSP) bit in the QoS control field.
Definition at line 362 of file wifi-mac-header.cc.
References m_qosEosp.
| void ns3::WifiMacHeader::SetQosNoAck | ( | void | ) |
Set the QoS ACK policy in the QoS control field to no ACK.
Definition at line 399 of file wifi-mac-header.cc.
References m_qosAckPolicy.
| void ns3::WifiMacHeader::SetQosNoAmsdu | ( | void | ) |
Set that A-MSDU is not present.
Definition at line 407 of file wifi-mac-header.cc.
References m_amsduPresent.
Referenced by ns3::StaWifiMac::Enqueue(), ns3::AdhocWifiMac::Enqueue(), ns3::OcbWifiMac::Enqueue(), ns3::MeshWifiInterfaceMac::ForwardDown(), and ns3::ApWifiMac::ForwardDown().
Here is the caller graph for this function:| void ns3::WifiMacHeader::SetQosNoEosp | ( | ) |
Un-set the end of service period (EOSP) bit in the QoS control field.
Definition at line 366 of file wifi-mac-header.cc.
References m_qosEosp.
Referenced by ns3::StaWifiMac::Enqueue(), ns3::AdhocWifiMac::Enqueue(), ns3::OcbWifiMac::Enqueue(), ns3::MeshWifiInterfaceMac::ForwardDown(), and ns3::ApWifiMac::ForwardDown().
Here is the caller graph for this function:| void ns3::WifiMacHeader::SetQosNormalAck | ( | void | ) |
Set the QoS ACK policy in the QoS control field to normal ACK.
Definition at line 389 of file wifi-mac-header.cc.
References m_qosAckPolicy.
| void ns3::WifiMacHeader::SetQosTid | ( | uint8_t | tid | ) |
Set the TID for the QoS header.
| tid | the TID for the QoS header |
Definition at line 358 of file wifi-mac-header.cc.
References m_qosTid.
Referenced by ns3::StaWifiMac::Enqueue(), ns3::AdhocWifiMac::Enqueue(), ns3::OcbWifiMac::Enqueue(), ns3::MeshWifiInterfaceMac::ForwardDown(), ns3::ApWifiMac::ForwardDown(), and ns3::dot11s::AirtimeLinkMetricCalculator::SetHeaderTid().
Here is the caller graph for this function:| void ns3::WifiMacHeader::SetQosTxopLimit | ( | uint8_t | txop | ) |
Set TXOP limit in the QoS control field.
| txop |
Definition at line 411 of file wifi-mac-header.cc.
References m_qosStuff.
Referenced by ns3::StaWifiMac::Enqueue(), ns3::AdhocWifiMac::Enqueue(), ns3::OcbWifiMac::Enqueue(), ns3::MeshWifiInterfaceMac::ForwardDown(), and ns3::ApWifiMac::ForwardDown().
Here is the caller graph for this function:| void ns3::WifiMacHeader::SetRawDuration | ( | uint16_t | duration | ) |
Set the Duration/ID field with the given raw uint16_t value.
| duration | the raw duration in uint16_t |
Definition at line 310 of file wifi-mac-header.cc.
References m_duration.
| void ns3::WifiMacHeader::SetRetry | ( | void | ) |
Set the Retry bit in the Frame Control field.
Definition at line 350 of file wifi-mac-header.cc.
References m_ctrlRetry.
Referenced by ns3::BlockAckManager::GetNextPacket(), ns3::DcaTxop::MissedAck(), ns3::EdcaTxopN::MissedAck(), and ns3::EdcaTxopN::MissedBlockAck().
Here is the caller graph for this function:
|
private |
Set the Sequence Control field with the given raw value.
| seq | the raw Sequence Control field value |
Definition at line 845 of file wifi-mac-header.cc.
References m_seqFrag, and m_seqSeq.
Referenced by Deserialize().
Here is the caller graph for this function:| void ns3::WifiMacHeader::SetSequenceNumber | ( | uint16_t | seq | ) |
Set the sequence number of the header.
| seq | the given sequence number |
Definition at line 326 of file wifi-mac-header.cc.
References m_seqSeq.
Referenced by ns3::EdcaTxopN::NotifyAccessGranted(), ns3::DcaTxop::NotifyAccessGranted(), and ns3::EdcaTxopN::SendAddBaRequest().
Here is the caller graph for this function:| void ns3::WifiMacHeader::SetType | ( | enum WifiMacType | type | ) |
Set Type/Subtype values with the correct values depending on the given type.
| type | the WifiMacType for the header |
Definition at line 164 of file wifi-mac-header.cc.
References m_ctrlFromDs, m_ctrlSubtype, m_ctrlToDs, m_ctrlType, ns3::SUBTYPE_CTL_ACK, ns3::SUBTYPE_CTL_BACKREQ, ns3::SUBTYPE_CTL_BACKRESP, ns3::SUBTYPE_CTL_CTLWRAPPER, ns3::SUBTYPE_CTL_CTS, ns3::SUBTYPE_CTL_RTS, ns3::TYPE_CTL, ns3::TYPE_DATA, ns3::TYPE_MGT, ns3::WIFI_MAC_CTL_ACK, ns3::WIFI_MAC_CTL_BACKREQ, ns3::WIFI_MAC_CTL_BACKRESP, ns3::WIFI_MAC_CTL_CTLWRAPPER, ns3::WIFI_MAC_CTL_CTS, ns3::WIFI_MAC_CTL_RTS, ns3::WIFI_MAC_DATA, ns3::WIFI_MAC_DATA_CFACK, ns3::WIFI_MAC_DATA_CFACK_CFPOLL, ns3::WIFI_MAC_DATA_CFPOLL, ns3::WIFI_MAC_DATA_NULL, ns3::WIFI_MAC_DATA_NULL_CFACK, ns3::WIFI_MAC_DATA_NULL_CFACK_CFPOLL, ns3::WIFI_MAC_DATA_NULL_CFPOLL, ns3::WIFI_MAC_MGT_ACTION, ns3::WIFI_MAC_MGT_ACTION_NO_ACK, ns3::WIFI_MAC_MGT_ASSOCIATION_REQUEST, ns3::WIFI_MAC_MGT_ASSOCIATION_RESPONSE, ns3::WIFI_MAC_MGT_AUTHENTICATION, ns3::WIFI_MAC_MGT_BEACON, ns3::WIFI_MAC_MGT_DEAUTHENTICATION, ns3::WIFI_MAC_MGT_DISASSOCIATION, ns3::WIFI_MAC_MGT_MULTIHOP_ACTION, ns3::WIFI_MAC_MGT_PROBE_REQUEST, ns3::WIFI_MAC_MGT_PROBE_RESPONSE, ns3::WIFI_MAC_MGT_REASSOCIATION_REQUEST, ns3::WIFI_MAC_MGT_REASSOCIATION_RESPONSE, ns3::WIFI_MAC_QOSDATA, ns3::WIFI_MAC_QOSDATA_CFACK, ns3::WIFI_MAC_QOSDATA_CFACK_CFPOLL, ns3::WIFI_MAC_QOSDATA_CFPOLL, ns3::WIFI_MAC_QOSDATA_NULL, ns3::WIFI_MAC_QOSDATA_NULL_CFACK_CFPOLL, and ns3::WIFI_MAC_QOSDATA_NULL_CFPOLL.
Referenced by ns3::StaWifiMac::Enqueue(), ns3::AdhocWifiMac::Enqueue(), ns3::OcbWifiMac::Enqueue(), ns3::MeshWifiInterfaceMac::ForwardDown(), ns3::ApWifiMac::ForwardDown(), ns3::MacLow::GetAckSize(), ns3::MacLow::GetBlockAckSize(), ns3::MacLow::GetCtsSize(), ns3::MacLow::GetRtsSize(), ns3::MacLow::NotifyNav(), ns3::MacLow::SendAckAfterData(), ns3::EdcaTxopN::SendBlockAckRequest(), ns3::MacLow::SendBlockAckResponse(), ns3::MacLow::SendCtsAfterRts(), ns3::MacLow::SendCtsToSelf(), and ns3::MacLow::SendRtsForPacket().
Here is the caller graph for this function:| void ns3::WifiMacHeader::SetTypeData | ( | void | ) |
Set Type/Subtype values for a data packet with no subtype equal to 0.
Definition at line 146 of file wifi-mac-header.cc.
References m_ctrlSubtype, m_ctrlType, and ns3::TYPE_DATA.
Referenced by ns3::StaWifiMac::Enqueue(), ns3::AdhocWifiMac::Enqueue(), ns3::OcbWifiMac::Enqueue(), ns3::MeshWifiInterfaceMac::ForwardDown(), ns3::ApWifiMac::ForwardDown(), and ns3::dot11s::AirtimeLinkMetricCalculator::SetHeaderTid().
Here is the caller graph for this function:
|
private |
Definition at line 634 of file wifi-mac-header.h.
Referenced by Deserialize(), GetAddr1(), Print(), Serialize(), and SetAddr1().
|
private |
Definition at line 635 of file wifi-mac-header.h.
Referenced by Deserialize(), GetAddr2(), Print(), Serialize(), and SetAddr2().
|
private |
Definition at line 636 of file wifi-mac-header.h.
Referenced by Deserialize(), GetAddr3(), Print(), Serialize(), and SetAddr3().
|
private |
Definition at line 639 of file wifi-mac-header.h.
Referenced by Deserialize(), GetAddr4(), Print(), Serialize(), and SetAddr4().
|
private |
Definition at line 643 of file wifi-mac-header.h.
Referenced by GetQosControl(), IsQosAmsdu(), SetQosAmsdu(), SetQosControl(), and SetQosNoAmsdu().
|
private |
Definition at line 627 of file wifi-mac-header.h.
Referenced by Deserialize(), GetFrameControl(), GetSize(), IsFromDs(), Print(), PrintFrameControl(), Serialize(), SetDsFrom(), SetDsNotFrom(), SetFrameControl(), and SetType().
|
private |
Definition at line 630 of file wifi-mac-header.h.
Referenced by GetFrameControl(), PrintFrameControl(), and SetFrameControl().
|
private |
Definition at line 628 of file wifi-mac-header.h.
Referenced by GetFrameControl(), IsMoreFragments(), PrintFrameControl(), SetFrameControl(), SetMoreFragments(), and SetNoMoreFragments().
|
private |
Definition at line 632 of file wifi-mac-header.h.
Referenced by GetFrameControl(), SetFrameControl(), SetNoOrder(), and SetOrder().
|
private |
Definition at line 629 of file wifi-mac-header.h.
Referenced by GetFrameControl(), IsRetry(), PrintFrameControl(), SetFrameControl(), SetNoRetry(), and SetRetry().
|
private |
Definition at line 625 of file wifi-mac-header.h.
Referenced by Deserialize(), GetFrameControl(), GetSize(), GetType(), IsQosData(), Serialize(), SetAction(), SetAssocReq(), SetAssocResp(), SetBeacon(), SetBlockAck(), SetBlockAckReq(), SetFrameControl(), SetMultihopAction(), SetProbeReq(), SetProbeResp(), SetType(), and SetTypeData().
|
private |
Definition at line 626 of file wifi-mac-header.h.
Referenced by Deserialize(), GetFrameControl(), GetSize(), IsToDs(), Print(), PrintFrameControl(), Serialize(), SetDsNotTo(), SetDsTo(), SetFrameControl(), and SetType().
|
private |
Definition at line 624 of file wifi-mac-header.h.
Referenced by Deserialize(), GetFrameControl(), GetSize(), GetType(), IsCtl(), IsData(), IsMgt(), IsQosData(), Serialize(), SetAction(), SetAssocReq(), SetAssocResp(), SetBeacon(), SetBlockAck(), SetBlockAckReq(), SetFrameControl(), SetMultihopAction(), SetProbeReq(), SetProbeResp(), SetType(), and SetTypeData().
|
private |
Definition at line 631 of file wifi-mac-header.h.
Referenced by GetFrameControl(), and SetFrameControl().
|
private |
Definition at line 633 of file wifi-mac-header.h.
Referenced by Deserialize(), GetDuration(), GetRawDuration(), Print(), Serialize(), SetDuration(), SetId(), and SetRawDuration().
|
private |
Definition at line 642 of file wifi-mac-header.h.
Referenced by GetQosAckPolicy(), GetQosControl(), IsQosAck(), IsQosBlockAck(), IsQosNoAck(), SetQosAckPolicy(), SetQosBlockAck(), SetQosControl(), SetQosNoAck(), and SetQosNormalAck().
|
private |
Definition at line 641 of file wifi-mac-header.h.
Referenced by GetQosControl(), IsQosEosp(), SetQosControl(), SetQosEosp(), and SetQosNoEosp().
|
private |
Definition at line 644 of file wifi-mac-header.h.
Referenced by GetQosControl(), GetQosTxopLimit(), SetQosControl(), and SetQosTxopLimit().
|
private |
Definition at line 640 of file wifi-mac-header.h.
Referenced by GetQosControl(), GetQosTid(), SetQosControl(), and SetQosTid().
|
private |
Definition at line 637 of file wifi-mac-header.h.
Referenced by GetFragmentNumber(), GetSequenceControl(), Print(), SetFragmentNumber(), and SetSequenceControl().
|
private |
Definition at line 638 of file wifi-mac-header.h.
Referenced by GetSequenceControl(), GetSequenceNumber(), Print(), SetSequenceControl(), and SetSequenceNumber().